无数据
销售费用
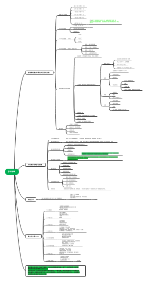
导购这样做,店铺疯狂出单,连单率“蹭蹭”上涨
9.关系思维
增加收入的路径
暑假赚钱线上体育赛事组织者的赚钱方法
新春金桶促销
从0到做优质社群
五指山乡村生态旅游营销策略
自媒体多平台运营基础计划
[港惠x未来车酷]联合超跑类活动
社群SOP
社群运营-A
增长黑客
企业微信公众号如何运营
抖音短视频的业务流
数字人直播实操:24小时无人值守躺赚系统
超市行业:超市从负债累累到不花钱开100个分店,一周狂收360万,方法价值百万
销售团队业绩年报表
流量卡推广
消费心理学
电商消费影响因素整理
如何上传高清视频
宏观市场分析
抖音短视频运营整体策划方案
SEO搜索引擎优化
周末兼职方向
网络赚钱快手小游戏推广
伊美尔医疗美容
完美日记产品消费情况的调查研究
TIKTOK 运营计划 sop
网红周鸿祎
运营分类
运营技能【数据分析】
运营技能【用户增长】
抖音运营涨粉
决策支持系统功能列表
4.5销售额的基本规定
中餐厅(川菜)店长岗位职责
中国潮流零售市场分析
2023-22 人工智能行业研究
小红书引流形式
老船吧烧烤众筹方案(草案)
店内活动
新媒体写作(选题)
六大主流平台玩法区别运营技巧简版
珠宝定制行业运费方案思维导图
复盘
大型活动策划相关事项
《跨越鸿沟》读书笔记
Wendy 老师带你成功5
用户增长的4种模式
加拿大海斯流程
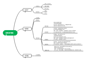
优秀的导购员
每天销售计划
品牌定位策略
创建微信粉丝群
斯多孚招商计划提纲--思维导图
直播间
学习分享(1)
一个广告人的自白(2)