无数据
社群营销实战:用5W1H方法定位社群运营目标
一图读懂品牌概念的关系
互联网项目运营流程
线上活动运营全流程
市场调研与预测
品宣推广思维导图
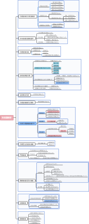
闲鱼引流
Sup企划构成及发展规划
SPIN销售方法
抖音运营操盘手笔记
店铺分析思路
最全SEO搜索引擎优化教程
店小蜜入门到精通
市场营销第二章
教培运营之团队打造
六度运营法
《企业经营管理方案一》人事必备表格汇总
五环体育培训学校筹备
短视频播放技巧
《私域流量》读书笔记
抖音小店运营
千川起号
市场营销学思维导图
教培运营之课程设计
新品推广
宣传排期
运营
现代营销学之父菲利普·科特勒《营销管理》读书摘要-第1章《定义营销新现实》
营销总监之如何制定合理的经营目标
市场营销 产品价格战略
口碑营销
京东店铺运营
广告创意学
雇主品牌建设知识地图
创新者的窘境
教培运营之数据复盘
国际站流量思维导图
快团团
开店前准备重点【调整后】
喜来登酒店市场推广计划
市场营销 第一章
社区团购商业模式
联想四步复盘法
搭讪
拼多多业务脑图
运营是什么?
文案写作前的三项策略
抖音直播攻略(前半段)
抖音运营变现思维导图
年终总结复盘万用模板-竖版思维导图
直播运营带货话术
(农产品)电商直播带货
直播话术脚本
Vlog抖音短视频拍摄技巧
场景化营销的新思维
抖音推广
市场活动协作流程
TIKTOK跨境电商销售部门运营方案
10个免费可商用的图片网站,自媒体人必备