无数据
托福综合写作模板
蛋仔派对揪出捣蛋鬼
伪装学渣番外(3)
错遇
《黑神话.悟空》通关秘诀
小说
我的世界2024年鉴
西方音乐发展史思维导图
水果
公文写作与处理第一、二章
游戏拆解思维导图
珠海旅游攻略
《影视艺术基础》卲雯艳 第一章
社团要做的事
户型图详解4.24
话语类型
刘楠《重启人生》
人体养生补钙的方法
8月26日个人总结
煤炭保供政策
读书笔记《起跑线——如何开发孩子的绘画潜力》
获得全能系统后10
得到年度书单(2024 ~ 2025)
云梯4
原创小说-甜蜜竹马3
同修略论4《道炬论》教授之殊胜
火影忍者
中国通史第83集
我的世界梗集(3)
写论文逻辑思维框架
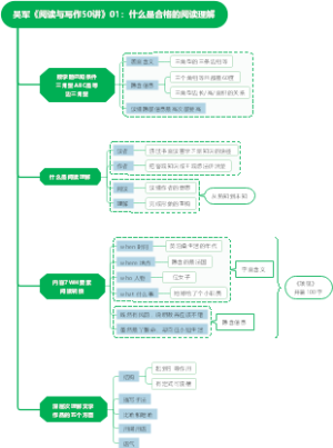
吴军《阅读与写作50讲》01:什么是合格的阅读理解
寒假计划
职业生涯规划书
我的暑假计划
电影影评(框架)
2022运动控制系统
武功山攻略
女生旅游出行必备清单
新学期计划
TXT
电视选型
打怪小技巧
自驾游攻略
旅游概论
高效阅读思维导图
历史思维导图
运营部陈佳丽工作计划
一周总结知识导图
使用方法1
日程计划100902
同频沟通
人生定位思维导图
高新区王振班主任名师工作室思维导图
《哪吒之魔童闹海》中申公豹经典对白思维导图
23课《胜利道歌》
《必然》读书笔记思维导图
《镜中花》
半小时漫画科学史
探问生命
阴虚火旺调理指南