无数据
手机做途牛民宿房东接单
天津保姆级攻略
湖南6日游攻略
赣州一日游旅游攻略
雪乡行攻略
大学新生:特种兵周末穷游攻略
退休后如何用“体育旅游”做户外基地
迷失的梦路书胡斯瓦那901
手机做线上陪游旅游规划师变现
智能旅行建议
五公祠
清远
自驾游规划思维导图完美旅程的设计
美百年
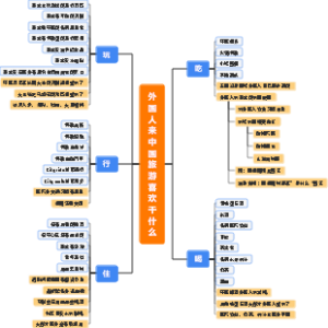
外国人来中国旅游喜欢干什么
退休后如何用地理知识做旅行策划
旅游攻略投稿(马蜂窝携程)变现方法
凤凰国际旅游股份有限公司办理《中华人民共和国出入境通行证》
大学新生素食旅游饮食搭配
大学新生有机食品旅游健康理念
滇东南小环线4天3晚自驾游
退休后如何用摄影旅游做旅拍服务
机票赚米
大学新生自行车旅游路线规划
哈尔滨保姆级攻略
外国人来中国旅游行业架构与建议参考
大学新生邮轮旅游特色体验
大学新生乡村旅游发展模式
内蒙古乌拉盖5日暑假亲子游天花板(自组团)
新疆古迹遗址
超自然旅游:组织鬼屋探险或UFO观测团
大学新生宗教旅游管理规范
游历四方,览胜天下
手机做线上陪游旅游规划师
手机做途牛推广接单
手机做途牛民宿推广接单
太空旅游代理
兴趣匹配旅行:组队同好者去小众目的地
青岛胶南出发
亲子旅行指南思维导图
连云港站一日游
手机做携程民宿推广接单
退休旅行博主如何用游记接品牌赞助
湖南博物馆7.13
旅行
徐州攻略
智能旅游攻略
智能旅游服务
摩托车旅行的装备检查地图
南疆7.19-7.27
大学新生自驾旅游规划技巧
宁波一日游
新疆旅游攻略
老人小孩西安五日亲子游
自驾游行程设计的风险控制模板