无数据
罗布乐思游戏
「原神」娜维娅玩法介绍
原神攻略
制定一份斗罗大陆魂师对决的游戏攻略
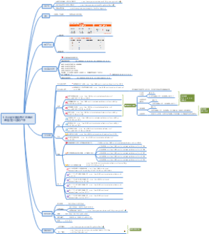
三阶魔方基础复原教程
逃跑吧少年局内
翻转你的命运__OH卡的入门技巧
猫和老鼠侦探杰瑞超强玩法
第19届亚运会项目-竞技性比赛篇-攀岩-公路自行车
《我的世界》通关技巧上
逃跑吧少年职业 个人主观
茜特菈莉
魔方秘籍益智游戏思维导图
原神怎样抽本期五星UP暴率最高
原神八重神子
崩坏中的作文素材·第二弹思维导图
珊瑚宫心海
工作室思维导图
燕云十六声详细攻略
Ns主要问题
专属于原神玩家的幸福
Inferno CT Side
原神梗
lol上分秘笈
我的世界介绍
王者荣耀英雄
逆水寒魔兽老兵服③
Hit2 入门攻略3
我的世界入坑指南
第19届亚运会项目-竞技性比赛篇-马术-霹雳舞
心之钢
《剑心》速成团长指挥初级版
诺手简介
器械体操技术
干将莫邪如何玩好?
原神的玩法
摸金游戏
游戏特色开发方向总结分享
骑马与砍杀:战团
阿里巴巴2022年9.8大促主要信息汇总笔记-董鑫-猛士运动户外
掼蛋
暗黑4游侠技能配装笔记
线上经验和金币改动
植物大战僵尸思维导图
王者荣耀防御装备解析(1)
鲁班七号攻略
雏蜂:深渊天使
6种扑克新玩法更详细,规则更清晰,明确胜负条件
猫和老鼠手游
逆塔防试作关
梦境一迷失之地 新人玩家攻略
青海民间体育游戏
ATRI游戏攻略图
崩坏星穹铁道中金句
王者荣耀防御装备解析
我的世界
游戏资源收集系统开发方案
第五人格游戏
第八章