无数据
细胞的基本结构和物质的运输
新民主主义革命时期
高中数学-三角函数的图像与性质
第十四课 第一次世界大战与战后国际秩序
高二生物选择性必修二生物与环境
化学必修一第一章第一节物质的分类
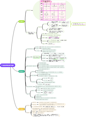
高一化学必修一第三章 铁 金属材料
西游记第四十五回:三清观大圣留名,车迟国猴王显法
第二章新民主主义革命理论思维导图
弱电解质的电离平衡
中国地理 北方地区
水浒传第7回
宋明理学思维导图
海底两万里-最全版
中外历史刚要下:古代文明的产生与发展
唐朝思维导图
高一上第四章 地貌
高中政治必修四第十课创新意识与社会进步
中学课程
第三章:地球上的大气
基本初等函数
高中生涯规划体系
高中生物之病毒
高二生物群落及其演替
圆锥曲线常用二级结论汇总
高中生物必修一第一、二章 细胞 思维导图
高中地理学习笔记
人教版2019高中地理选择性必修二第四章4.1 流域内协调发展
选择性必修二·第一章:种群及其动态
民族解放运动
高中政治选修一第3单元经济全球化
《被数学选中的人》第四集
人教必修二历史第一课
高中政治必修一
政治必修一 第二单元 第四课 考点 2 实现中华民族伟大复兴的中国梦
中国古代史
20世纪下半叶世界的新变化
鲁教版高中地理必修一第一单元 人口与环境
第九单元中华人民共和国成立和社会主义革命与建设+第十单元改革开放与社会主义现代化建设新时期
集合
太平天国运动
高中政治-寻觅社会的真谛
兼爱
高考数学备考攻略30条
走进细胞读书笔记
高中化学选择性必修一第二章化学反应速率与化学平衡
高一物理力学
常见的酸和碱
党的主张和人民意志的统一
高中生物必修一核酸(DNA、RNA)
蛋白质
北师大数学必修一第一章预备知识
地理选择性必修二第四章
函数极限连续
中国古代经济思维导图
表达方式
《红楼梦》思维导图(人物关系、判词、人物主要故事)
高中化学知识总结
公民的政治生活
国家制度与社会治理 中国历代变法和改革