无数据
无机化学-氮族元素思维导图
化工原理干燥思维导图
高中物理必修一
《义务教育英语新课程标准(2022版)》解读
第7章 线段与角的画法(1)
地理-新加坡介绍
《半导体物理》第一章:半导体中电子的能量状态
初中政治。九年级上册。
第二章 不等式
经济补偿金
季氏将伐颛臾
呼吸衰竭
八年级化学第二单元
初二语文说明文答题技巧
语文课程与教学论
隋唐时期思维导图
七上地理自然环境
集合的基本运算
苏教版五年级数学下册公式大全
生理学——第一章 绪论
军事理论专题一 第三讲国防建设
高中政治——为人民服务的政府
二(下)语文说话与写话
五脏六腑气血精
生物专题一:细胞
6、地壳的运动和变化
政治必修四第一单元
七年级下册数学第六章
九年级上册政治人教版第一单元富强与创新思维导图
二次函数图像与一元二次方程的关系
陶渊明
化学九年级上册思维导图
七年级下册生物第二单元:人体的营养
初中历史二战时间轴
数学四年级下册知识梳理
人教版高中物理教科书目录
人教版2019版高中地理选择性必修一3.1 常见的天气系统
离散数学第四章思维导图
思维导图高效语法:透彻讲明白-时态是什么及分类
第二单元——有理数及其运算数与代数
化学必修一思维导图
八下数学沪科版
风
柏拉图
weather
第六章听觉障碍儿童
人口与环境
中国近现代史纲要 第三章 辛亥革命与君主专制制度的终结
《如何说孩子才会听怎么听孩子才肯说》
细胞质基质与内膜系统
三年级(上)思维导图
英语基本时态
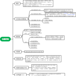
抗菌药物
佛学导图笔记
抗日战争导图笔记
旋转导图笔记
逻辑与思维导图笔记
初中数学:有理数
2021版马原第一章第三节
2021版马原第一章第二节