无数据
唐静翻译基础笔记
国家机构(需自填)
《为工作立界限》读书笔记
财务部2022工作总结暨2023工作规划
ES6
创造性
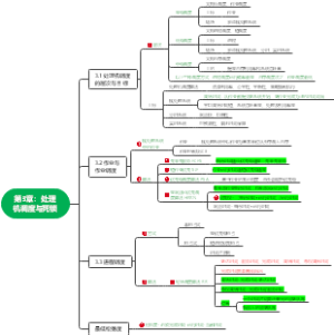
计算机操作系统第三章:处理机调度与死锁
第十一章 现代欧美教育思潮
CPA税法- 增值税
第四章 产品设计与开发工具
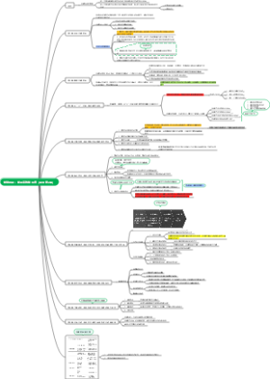
3-操作系统思维导图第3章
各时代胭脂红瓷器
国民收入的决定:收入-支出模型(1)
5.10.【人文.异化】
《巴拉巴西成功定律》读书笔记
教育学的产生与发展
现代汉语知识大纲
寿险营销
关键对话:如何高效能沟通(原书第2版)
Docker
学会花钱
第九章 倒装
泰式柠檬虾
第七章:项目成本管理
《学习学习:快速变强四步法》读书笔记
肺源性呼吸困难
地理成因归纳
思维导图-策论文复盘
信息系统项目管理师简答万金油模板
语文五大叙述特征
在生活中学民法用民法
第五章 办公软件高级应用
刻意练习:如何从新手到大师 思维导图
完全竞争市场
2. 如何立一个不会倒的Flag
自卑与超越
个人IP训练营 第一认知篇
传染病学-病毒性传染病-登革热
08 失业保险【社会保障学】
建筑工程许可制度
植物的生态适应
CPA审计第二章第三节重要性
平成骑士(1)
烷烃
一年级学习规划
IP网络基础之传输层
openstack私有云
P2P先锋系梳理
南岛人扩张
新经典日本语-基础日语B
心脏查体思维导图
涤纶长丝介绍
护理学导论——绪论
第六章 植物的次生代谢产物
跨文化交际
发电设备安装技术
老邢测评柯南酒厂
中、小学校医工作任务及职责
第二章:向量几何的基本意义
定投十年财务自由