无数据
心理测量的性质
《前途无量:写给年轻人的成长精进指南》读书笔记
曾国藩的交友法则
2022年湖北省技能高考技能考试大纲
这样说话让你一开口就能赢
沟通的艺术 第三章 知觉
吉登斯
计算机网络协议
B站老邢柯南酒厂酒测评
《精进》
《市政学》市政主体
领悟人生真谛 把握人生方向
企业所得税职工福利
心智觉醒思维导图
底层逻辑-看清这个世界的底牌(下)
lesson80 分享式对话:如何与异性总能有的聊,留下好印象?
深度思考核心思维模式
中介公司接待流程
微型计算机
4年级数学上下学期知识点
后期主要问题
民法的性质
新高一暑期计划(试行)
冠美优加操作技巧
曾国藩:人生六勤
学会写作-如何写出刷爆朋友圈的文章
lesson87 软性强制术:怎样劝父母戒烟、远离保健品,避免身心受伤?
习思想——坚持和发展中国特色社会主义的总任务
《新编日语》语法体系
9-② 四大创新能力
思维训练
无行动 不幸福
碳中和产业报告
初级会计实务(最新版)第一章
“13P”模式
认识生命
清华门槛思维导图
教育制度学习笔记
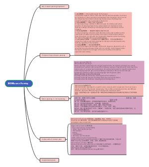
第四章Lesson Planning
高速公路电磁云脑图
投资知识导图
lesson31:同事识别术-怎样识别高潜力同事,远离糟糕同
意见公文写作
四年规划
世界上著名的学习方法及错题整理法和时间管理以及自控力,自驱力以及自律,和执行力
生化:生物氧化
神经系统
《那条时光流转的小巷》
恋习室app
透过结构看世界-1
数据库系统设计
抗菌药
拆掉思维里的墙古典
传播学
git版本控制
笔记的方法
7E教学模式
基因功能富集分析
操作系统知识导图
如何整理笔记