无数据
PMP思维导图-串讲冲刺-4 串讲特辑
PMP项目管理-基本概念
人力资源公司孵化体系
影响世界的100个经典管理定律
自拓业务部门建设框架规划
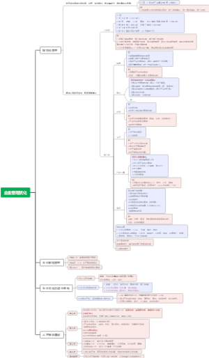
企业管理优化思维导图
《即兴演讲》总结
大学英语演讲
从0到1
0376、实体行业:实体店人流少?学会这几招,让你店里被顾客挤爆
0207、餐饮行业:营销高手靠一种模式,让餐厅冷淡生意变火爆
7.7 农林牧渔
餐饮店长通用培训内容
营销中台岗位规划及营销分享-活动策划
商業基本概念
中科纳泰2022战略
续报思路
职场方法论
DAMA-CDGA数据治理工程师-13.数据质量
1-经营管理-01组织建设与核心价值观-002
员工管理
资治
中古本草管理师级别导图
信阳区域商机1
数据可靠性管理
第一章 世界的物质性及发展规律
八、公管的过程
项目管理43233原则
非法人企业法律制度
项目管理
项目资源管理
企业所得税扣除
建设项目总投资
地摊赚钱夜市狠货:数据线手机壳贴膜摆摊
进化的力量·刘润年度演讲【3】
手机做线上陪游民宿体验师变现
中国石化产业发展阶段与核心驱动力分析思维导图 (基于国家战略
公司绩效方案
星河幼儿园请假审批流程_backup_161490
如何提高大学产业学院的运营质量
DAMA-CDGA数据治理工程师-6.数据存储和操作
公车管理系统
企业AI应用思考
工程认知中心硬件规划
2022050项目采购体系建设索引
六、建设工程成本管理--配套章节练习题
碰一碰手持设备合作方案
菲浦斯HPURES加盟分析
优铸
整合管理
孙家岔智慧安环项目建设
金字塔原理
手机录有声书
电商创业功能性食品赛道:代餐奶昔的精准营销打法
目标管理
王兴:打好互联网下半场的三条路径
SCMP供应链管理环境3
项目初估思维导图
《增长的逻辑:新消费时代机遇》总结
Consumer Choice and Demand