无数据
教育与社会发展
《秋叶特训营:高效学习7堂课》第1章:定位力
人本主义以来访者为中心 教案导图
特殊矩阵学习笔记
考研语法
第三章 发展心理学第一节 概述(二)
进出口实务1
先秦档案事业史知识框架(1)
考研政治知识汇总
论文框架1
数据库单元三综合知识点思维导图
7 habits of effective people
提升女生气质情商的治愈系书单
搜索技术-普通人逆袭的方法
物权篇之所有权
服务器从硬件到软件的学习路线
非暴力沟通
Docker容器原理知识点学习笔记
真人图书馆
尚块云
时间管理:我怎么就学不会呢?
财务分析与决策10
高血压医学课--认识血压
利润管理
项目初估思维导图
中国近代史
第六章 债券和股票价值评估(2022.12.06)
营养流行病学
完美——精进者臻于至善
安全设施管理
透过结构看世界-5
会计-S1.总论
认识法律(需自填)
五步的流程来实现人生愿望
官网USSL证书认证
西游记-
磷酸三丁酯
MSC
《这样读书就够了》
六项精进
掌控习惯
第二章 理论与研究
问题解决实战:定力与成为解决问题的人
我的日常
发明与使用新型专利申请的流程与相关文件
安全生产技术第三节 冲压剪切机械安全技术
第四章 教育法制过程
教育心理学-专题二
第六章 专业的出现与工业区位
学习
自驱力修炼
第11章沟通
如何考取教师资格证
蛋白质氨基酸部分
小学生、中学生学习思维导图计划
商业知识通识
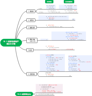
投资性房地产的确认与计量
学习理论
我的大学规划
呼吸法门精要 读书笔记