无数据
我想知道的…
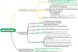
我想学的销售技巧
拔智齿需要知道什么
我想直播卖货怎么做
想清楚 说明白
我想开直播怎么开
要掌握语言技巧
想要去很远的地方抖音
我能说英语
我需要爱
想当老师
初入高三,你需要知道什么
运用零售价格法需要掌握的信息
业务专员需要掌握的知识
学会不懂就问
《知道做到》
我要做个抖音号
学会《好好说话》
我想强制退出公司股东
我要修仙呀
百家姓你知道吗
30、sci知道、知识
Word知识导图
知识结构的要求
语篇知识
语文知识
应知应会
会展人才的知识要求
熟悉的陌生人
sci 知道
读书笔记《知道做到》——如何将KNOW、HOW转化为你想要的
隐性知识
嵌入式知识技能要求
我想学什么
我有友情要出租
Word知识点精讲1
语文知识必备
知人论世
小学需要了解的语文知识
暗默知识
首席知识官素质要求
所谓情商高,就是会说话
价格信息贮存的要求
怎么说话才能让人喜欢
知性知识
知识发酵模型的要素
产品的知识是指什么
知识租
我需要法律援助
语言学知识
知识螺旋
什么就是知识
要博学多才
如何说宝贝才会听
语言知识
暗默知识与形式知识
知的资本论
知识掌控管理大纲
语法知识
知识型
我要打造优质的朋友圈
意会知识
认知闭合需要
什么是暗默知识
产品运营需要掌握的技能
知识型垄断
讲一种新的语言
知识资本论
你的知识需要管理
Speak a new language
什么是知识租
知识资本化
想做快手主播如何去做
知识
运营人需掌握的小知识
什么是隐性知识
可知论
知识表示
合规专员需要什么知识
最想说的话,被自己听见
隐性技术知识
要把握所提要求的性质
你的知識需要管理
word小技巧篇
知识网红
话说钓猫