无数据
上皮组织学习笔记
现当代文学
类比推理的二级辨析
阿里巴巴政委体系学习心得
少阳病-2本证
傅里叶变换与系统的频域分析
再不开窍就晚了读书笔记
专升本语文应用文考点
链传动现状与发展
《增长黑客:如何低成本实现爆发式增长》读书笔记
植物生理学-植物逆境
10.24民事权利的分类
心力衰竭
升学规划
水肿
官能团分类及其能发生的反应
理工管科通用SCI论文框架
《窗边的小豆豆》读书笔记
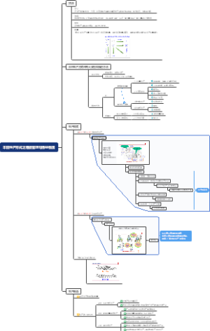
丰田生产方式之看板管理与精益物流
机电工程常用工程设备
CRM
《一本书看透股权架构》读书笔记
《销售巨人》思维导图
第12章 羧酸及其羧酸衍生物
生命活动的基本特征
《建筑高度大于250米民用建筑防火设计加强性技术要求(试行)》
拉弯、压弯构件
第二章 热力学第一定律
《枪炮、病菌与钢铁》读书笔记
高效能人士的七个习惯
《如何阅读一本书》笔记思维导图
眼界
初中历史大事年表
标准日本语
阿司匹林
乡土中国
预防医学005合理营养指导
刀锋读书笔记
对外汉语教学引论—教学篇(重点)
IGCSE_Biology_Chapter1知识框架
国际贸易理论与实务
SPSS知识导图
动物微生物免疫学基础
缠论基础知识(整理)
查理和巧克力工厂
第一单元探索世界与把握规律
蛋白质的合成
第一章学前教育概述
《十分钟冥想》
中观根本慧论第4品观五阴品导图
小儿年龄分期及特点
勿浪费生命
《非暴力沟通》
风险管理思维导图
中国新闻史(古代)思维导图
ERP需求调研方案
积液分析
小说阅读
白马山庄谜案_东野圭吾
《即兴演讲》简介及精华解读