无数据
运动
高中政治必修四 唯物辩证法
丹尼尔·卡尼曼的《思考,快与慢》思维导图多层级大纲
5种学习方法
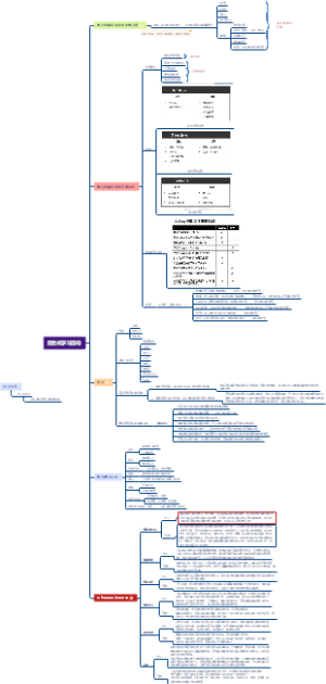
管理信息系统
社会医学-社会经济因素与健康
《自私的基因》读书笔记
读书笔记:小狗钱钱
灌篮高手技术等级
热化学
固有结缔组织
数据链路层脑图
格与布尔代数
第二章人类传播的历史与发展
存货
软考中级《系统集成项目管理工程师》-第5章项目立项管理
注册咨询师考试复习计划
主体框架
认知障碍
西游记第八十六回:木母助威征怪物,金公施法灭妖邪
洛伊富勒的整体舞蹈思维导图
第十一章传播效果研究
药物代谢动力学
生物化学 氨基酸代谢
国际贸易理论与实务
矿物质
医疗运营总监工作手册
OKR工作法阅读笔记
混合式学习活动
不孕症、计划生育
《改什么?如何教?怎样考?》读书笔记
收养制度
文献阅读笔记
贾探春
多元智能视角思考优势差异
《月亮与六便士》思维导图
肾结石
17c文学
第二章.不同社会力量对国家出路的早期探索
小学五年级科学上册(教科版)第三单元 计量时间
《昆虫记》
雅思口语topic 4 hometown
脑科学中的高效记忆法读书笔记
《海错图》笔记导图
机械原理大纲
秘密的揭露
环境法期末用
三维立体命题框架
词类
《彼得原理》读书笔记
上海区域分享
第五章 学前儿童疾病预防与护理
西方古代和近代政治制度
SMART原则运用案例
2023年工作思路(党委办公室)
高中政治生活智慧与时代精神
绿山墙的安妮
行列式
第1课 中国古代政治制度的形成与发展(1)
秦朝的基本信息