无数据
认识论
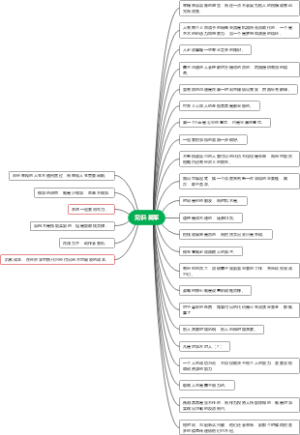
军用飞机产业链全景梳理
TMS3.0接口示意图
如何撰写论文摘要
《好的爱有边界》章节复习
生理学绪论
实证社会学创始人
门诊部
淘宝自然搜索
《克罗谈投资策略》读书笔记
《熵减:华为活力之源》
《刘润年度演讲2023:进化的力量》
IUCN基于自然的解决方案全球标准(8准则28指标)
青少年社会工作
读书笔记:苏世民:我的经验与教训
《普通生物学》第13章 神经系统与神经调节
白名单
投资基金思维导图
公司层战略
系统解剖学——神经系统总论
透过结构看世界
麦肯锡思维框架
三国演义 读书笔记
儿童健康
中国音乐史大纲
城市设计(黑)
DSP3.4~3.6
《茅台传》读书笔记
战略供应链管理
食管癌(护理)
66个免费学习网站1
八上生物总结
斯坦福课程人生规划
第一节设计与艺术
现代汉语
《别找替罪羊》-美国亚宾泽协会
8. 佛学的现代思考
精神病人的强制医疗程序
《心》稻盛和夫 读书笔记 稻盛心法稻盛哲学落地
45.雷电放电机理及电力系统防雷保护
三体一到三部的章节
密码与加密技术
黑天鹅-如何应对不可预知的未来
非政府组织的中美比较
技术质量管理办法
食品卫生与安全控制——食品流通与冷链物流对食品安全的影响
22国考市地-第三题-五育融合
《影响孩子一生的早期教育》
发挥领导引领力,统筹发展和安全——思维导图
19.资本主义国家的新变化
第二类曲面积分
雕牌
餐饮店长与问题员工沟通话术及准备
销售个人基础技能提升培训方案
《你可以生气,但不要越想越气》思维导图
第一单元事物的感情
餐厅
第三十四章:作用于血液系统的药物
商业服务中心思维导图模板
《长期主义》杰夫・贝佐斯