无数据
powerpoint
MS office二级
Powerpoint2016基本操作与初步排版
计算机PowerPoint选项卡思维导图
PPT使用攻略:办公软件能力提升课程
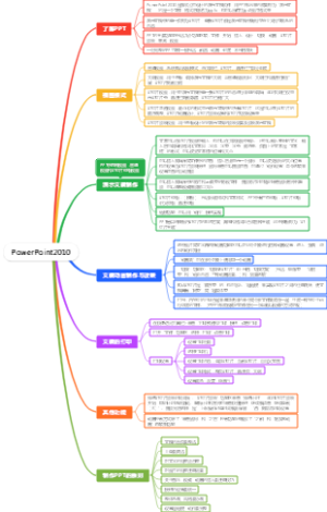
演示文稿软件PowerPoint2010
OFFICE软件技巧及应用
PowerPoint 2010演示文稿软件
Windows办公软件推荐
字处理软件word2010
计算机二级ms office
PPT APPLICATION
企业公司章程下载
计算机二级MS Office高级应用与设计
windows10常用软件
office 2010专项
Office办公软件快捷键
计算机等级考试(MS Office二级)考点汇总
python下载安装
PPT学习
PPT观感
新建 Microsoft Word 文档
Excel2010电子表格软件
PPT技能树思维导图
PowerPoint2016思维导图
计算机二级Ms office 计算机系统
PPT三分钟教程
办公软件
PPT技巧
全国计算机一级MS Office考点整理(十)
在哪下载公司章程电子版
办公软件的使用
计算机二级考试MS Office试题练习二
PPT的排版技巧
微信音频文件下载到电脑
Powerpoint 2010
PPT课件制作方法
PPT培训完整版
PPT模板
ppt制作流程
党政办PPT
个人独资企业章程下载
计算机二级PPT考点
面试礼仪ppt,求职面试礼仪ppt下载
Windows平台好用的软件
PPT快捷键
计算机二级MS office选择题知识框架
PPT操作要点
计算机二级MS Office知识点设置页面对话框
PPT七步
PPT的制作
工作中常用PPT制作技巧
PPT制作
我的PPT学习历程
PPT进阶从入门到进阶
PowerPoint2010
零一PPT详版
文字处理软件Word2010(上)
一分钟搞定Office小技巧
ppt学习笔记
PPT速成思维导图
PPT快捷操作
PPT思路分享
PPT快捷键操作
PPT实用技巧
写给大家看的PPT设计书
办公软件全家桶:Word、Excel、PowerPoint
PPT设计思维导图
PPT模板内容页怎么设置
PPT文字处理方法
计算机二级MS Office知识点栈和队列
学会抄PPT
PPT第四章
PPT第二章
PPT快捷键总结
PPT技能网课学习笔记
PPT
计算机ppt
MS Word, MS Excel和MS Power Poi
第五章 PowerPoint2010演示文档的制作
PPT小能手
品推PPT方案
多媒体制作Powerpoint
PPT编写思路
职场PPT技能培训教案
Office2016 的使用