无数据
护理学:问诊
作业MindMaster.mind
事业规划:
考研政治:认识论
mindmaster操作技巧
张琦:天地人网学习笔记
MindMaster操作教程
职业生涯规划:运营管理
《康复医学》知识点:脑性瘫痪
社会思维:自我
马原:认识论
工商管理:电子商务
如何用 MindMaster 制作思维导图
事业单位考试:管理者
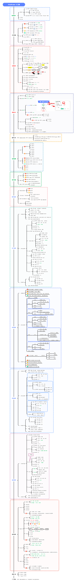
MindMaster入门教程
中医诊断学:问诊
认知:思维
民法总论:法人
考研政治:辩证法
药理学:1.序言
MindMaster产品介绍
《昆虫记》:圣甲虫
民事诉讼:送达
经营管理类营销书籍:定位
店铺进货流程:
考研心理学:记忆与思维
第六章:记忆
开店创业的流程:
新建 MindMaster.Document
MindMaster 入门课
MindMaster
考研政治:思修法基
如何使用MindMaster?
行测常识:世界史
中级财务会计:金融资产
中药词典:苍术
mindmaster入门教程使用教程
管理学原理:决策
醒脑:另辟蹊径的聪明人养成之路读书笔记
幼儿园主题月活动:我是蒙古族
考研政治:思想修养篇
教育学:课程
学前教育:学校管理
爬行动物:中华鳖
第四章:记忆
中财:存货的会计处理
高中生物:变异与育种
马原:导论
方剂集锦:清胃散
注册会计师:财管第二章
中医诊断学:闻诊
读书笔记:结构思考力
内科护理:血液系统
消防工程师:飞机库
爬行动物:拟鳄龟
欢迎来到亿图脑图MindMaster
医疗知识:甲减
中医方剂:贝母饮
中医外科:丹毒
事业编考试:肺炎
学而思语法系列:9.冠词
考研政治:唯物论、辩证法
高考历史必背知识点:明清
咨询类书籍:靠谱
金融业务:中央银行专题
人生规划导图:
中财:固定资产
中医护理:儿科望诊
元宵节灯谜:人名类
免疫学:抗体
促销活动:策划与执行
内科护理学:一、循环系统
市场营销学:定价策略
中医诊断学:六经辨证
搜索词:
《会计》:存货
学而思语法系列:8.名词
中医基础理论:心主血
金融业务:商业银行专题
得到:黄碧云的小店创业课
第三章:抗原
泌尿系统:组织学
新道家:主理派
医疗知识:偏头痛
中级会计实务第二章:存货
方剂集锦:安中散
头脑风暴:关于产品设计101条自问
马原:辩证唯物论
心理学:认知过程
命题作文:我的心爱之物
中药材:斑地锦
上篇:内观自己
世界区域地理:南亚和印度