无数据
住院医师规范化培训考试-PC-1680749780
2485实践班2020-9-3班会
5500-Unit 8
5500-Unit 6
2020朱伟恋词题源报刊7000Unit1-change
2020恋词题源报刊7000词,Unit1-rule
餐饮开张发在朋友圈的广告语餐饮开张发在朋友圈的广告语怎么说
0802、红星照耀中国 第八章 同红军在一起 第二节 彭德怀
William Shakespeare-PC-1662640671
旅游餐饮在旅游路线中的地位
排列组合题型-PC-1691827663
2020朱伟恋词题源报刊7000词Unit1-state
诊断学-0152临床血液学检测第二节-溶血性贫血的实验室检测
5500-Unit 5
2K316012 生活垃圾卫生填埋场填埋区防渗层施工技术
高中历史选修一第三单元8910课
未命名文件-web-1683558692600
传播学教程-web-1679818416138
Chapter Ⅲ - General Nouns
8. -script- = -scrib- = -scrip
1187523686马哲
外宾入住酒店服务礼仪要求 宾馆入住服务礼仪
明师大总结第五天彭莉妲 230908
5500-Unit 4
OpenAI官方发布GPT-4最全攻略
餐饮服务人员
酒店产品定位怎么写
002-05-arduino-用WEB网页-输入WIFI名与密码
capt-ceiv-cept-cip-cop-cu
8. -script- = -scrib- = -scrip- 写 ,刻写
流程梳理-PC-1681485595
Investment Appraisal-Net Prese
护理人员排班的原则
(速记)导图速记1800单词:第68组 lay
酒店客房房务员
护士排班的原则-护理管理
饭馆(餐厅)卫生标准
考研西综-内科学-0502再生障碍性贫血
980模式1
综合医院的分级护理原则
护理人员的排班
iov808-server
考研西综-内科学-0504MDS
Android-20210408 协和医院 放射科王飒 《2020影像科高压注射器安全管理研讨会》
团体咨询05628(通关必备)
5.2细胞的能量货币-ATP
IATF16949过程识别
餐饮服务人员的分类
(速记)导图速记1800中考单词:第59组 live
考研西综-生理学-0082肾小管和集he管
资治通鉴-017-暴君在位怎么办?
餐饮店中层管理课程--徽宴楼孙学雷
护理人员的排班分类
CST-web-1683966913628
什么是宾馆餐饮
matplotlib-折线图
考研西综-内科学-0308原发性肝癌
题源7000词Unit1-1state
Chapter Ⅱ - Plural Nouns
大学宿舍生活感悟(集体宿舍生活感悟)
(速记)导图速记1800中考单词:第59组 quick
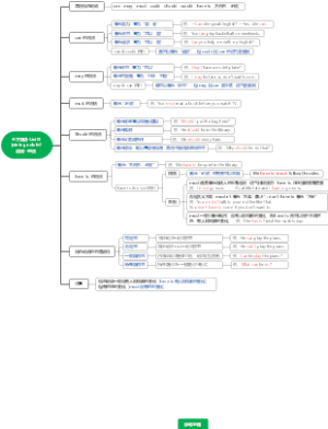
七下英语-Unit1 joining a club-2
诊断学-0190肝疾病常用实验室检测
临床执医-诊断学-症状学-015-眩晕与晕厥
护理专升本2022-1班塔吉古丽·萨迪热 202217101101136
病房护理人员员工守则
毛思想及其历史地位-PC-1696600012
数据结构624624
00831英语语法第五章tense and aspect
浅析宾馆纳税筹划思路
集镇地理位置
销售就是要会聊天-汤妮202208
考研西综-内科学-0506淋巴瘤
经济型酒店的关键时刻在哪里
8、-script- = -scrib- = -scrip- 写、刻写
G22722-刘思雯-外国美术史思维导图
常用字根-acid-acrid-acu
第二章 组织管理-PC-1683293820
宾馆餐饮的发展趋势
Nmap MeterSploit 平台
5500-Unit 12
GBT 27025-2019 《检测和校准实验室能力的通用要求》解读
七下英语-Unit1 joining a club 语法--句法
综合护理在神经内科重症监护室中的运用
怎么说孩子才会听,怎么听孩子才会说--汤妮202209
戴纳优智酒店入住流程英文版121228
酒店餐饮销售经理岗位职责