无数据
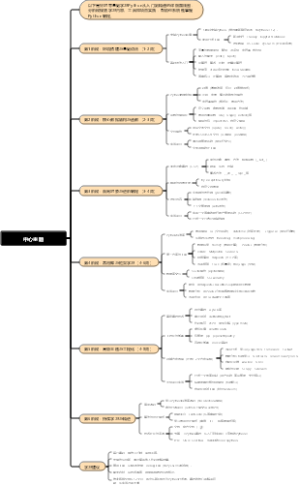
八、(主观)责任阻却事由
七、主观要件
六、(客观)违法阻却事由
五、客观要件:因果关系
四、客观要件:结果
三、客观要件:行为
二、客观要件:行为主体
第五章 CPU
一、犯罪构成
刑法论
脊柱专科疾病患者的护理常规
范丞丞
小说与散文阅读题型
口腔种植骨缺损分类及骨增量手术
内在动机自我觉察日记
云梯之刺侠之战一口气看爽
如何快速识别抓取对自己有价值的信息
专利检索 (肠炎治疗的工具与药物)
跟着非遗去旅行“滇戏焕新计”
程序设计项目教程
《遥远的救世主》核心思想与架构脑图
监理工程师公共科目 概论及合同管理
《遥远的救世主》(豆豆 著)——一部融合商战、文化、哲学的“天道思维”启示录
《天幕红尘》(豆豆 著)——继《遥远的救世主》后“豆豆宇宙”核心作品
小学数学教研组9月工作推进
国庆安排会议
《非暴力沟通》第2章:疏离生命的语言
《非暴力沟通》第1章:由衷地给予
PBA考试-拆解-商业分析实践指南
环保税
企业微信运营流程
第二章 教育基础的理论基础
校招计划
临床疾病医学概要
英语
润阳明师‖爱力系统境变营 福利加餐课《时间三度》笔
新厂生产许可证办证办理流程
元气羹2.0解析
HRBP是这样炼成的“菜鸟起飞”
小学数学第二单元位置
Python学习路径
过冷奥氏体
七年级数学核心概念梳理
【北齐】皇帝世系顺序关系图(550-577年)
躯干骨思维导图(1)
3藏象 中医基础理论 学霸笔记 中医考研
三步制定一个可落地的学习计划
幸福要有福
组织行为学绪论部分
感觉器官功能——生理考研西综306
KoL管理平台
借款合同(p567)
识别与应对七种职场混蛋
唐代墓室壁画
神秘门探险
《语音写作》第5章:高手之路:百万字级的终极进化
《语音写作》第4章:实战攻坚:高价值文本的生产系统
依五要素建设静心学堂
国际金融学第五章 国际收支理论