无数据
产品经理工作环节思维导图
产品经理工作干什么总结导图
产品经理读书推荐导图
非政府组织—导论
秦淮八艳
产品化项目流程思维导图
学习迁移
产品规划----新路径导图
国共关系
产品管理规划思维导图
学习动机
产品分类思维导图
七年级上册数学一元一次方程思维导图
如何裂变
产品发版流程思维导图
计算机网络(第五版吴功宜编)第二章物理层的知识结构图
产品定位思维导图
产品方案思维导图
记忆
环境观测
皮肤1——皮肤的结构和功能
周围神经系统
学习策略
湿温
慢性鼻窦炎
世界帝国脉络图
骨连结的方式
生理学
产品成本核算概述导图
肾
免疫学
淋巴系统
科目四
工程光学
《创新与企业家精神》(彼得·德鲁克)读书笔记
定义判断
期末法宝 习思想知识梳理系列——第一章
自媒体盈利方案
多媒体信息设计原则
迈向职业之路的思维导图
陕西移动项目
产品策略思维导图
无焊化战略规划
无焊化专项组任务计划评审
无焊化专项组战略规划
产品案例--HavasDAM标签体系脑图
产科学妊娠合并心脏病思维导图
工作总结思维导图
数量关系
判断推理
产后修复框架思维导图
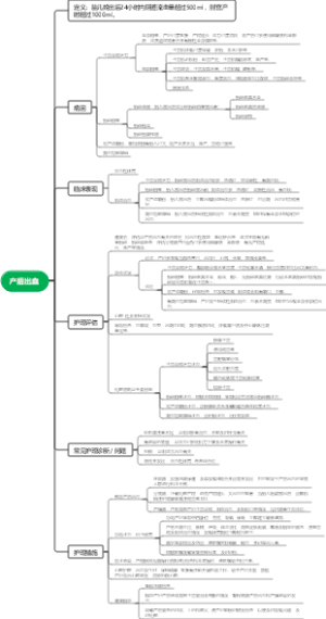
产后出血思维导图
年末存款收口
仓库质量管理思维导图
人类需求分级与分类
仓库入库流程导图
《解决冲突的关键技巧》读书笔记
仓库管理思维导图
模块化设计在中小学教育建筑中的理论构建与应用研究