无数据
2026年企业全年营销日历
2026国考公考全年考试时间表
2026年全年规划知识库第二版
2026 米兰冬奥会比赛场馆一图看懂
初中期末名著考点整理——含详细笔记梳理
春节南北吃食差异和习俗差异的对比
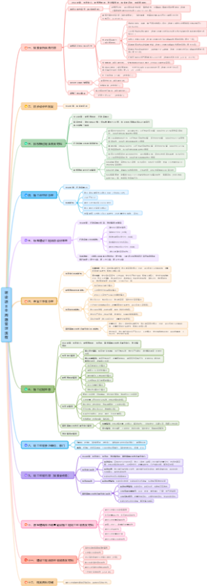
特斯拉超充项目——组织架构
《飞驰人生3》剧情预测
春节回家应对烦人亲戚话术
情人节营销活动
2026年米兰-科尔蒂纳冬奥会单板滑雪赛程表
2026年米兰-科尔蒂纳冬奥会冰球赛程表
2026年米兰-科尔蒂纳冬奥会自由式滑雪赛程表
2026年米兰-科尔蒂纳冬奥会花样滑冰赛程表
2026年情人节营销日历
30种情人节创意指南
2026年米兰•科尔蒂纳丹佩佐冬季奥运会比赛战术板
2026年米兰•科尔蒂纳丹佩佐冬季奥运会赛程时间线
高中期末必考名著整理——期末考点笔记合集
2026年最新版视频号知识地图
《YouTube切片学英语:杨帅地道表达实战笔记》
企业管理-战略规划与年度目标拆解
2026年规划-上班族-如何搭建个人工作系统?
26考研时间线
人力资源管理-【2025】年终总结➡️布局规划【2026】
【2025年终复盘】职场人士-通用版
《阿凡达》人物关系图
年终总结全攻略地图
云平台系统架构图
年终六大思维模型用法合辑
《疯狂动物城2》彩蛋
《疯狂动物城1、2》世界观大比拼
《疯狂动物城2》暗线解析
《疯狂动物城2》人物关系图
年终总结模板
AI工具和绘本结合做口语练习方法整理(含提示词模板)
年终总结:项目经理年终述职报告
2025年HR年终总结
思维模型年终用法2-金字塔原理
普通高中物理必修一第四章第3节 牛顿第二定律
《低风险创业》读书笔记
初中语文文体知识及表达方式
中考语文专题之文言文知识梳理
双十一生活类用品营销活动方案
十五五规划建议思维导图
双十一大促运营策划方案
双十一营销活动方案——精品咖啡、烘焙类
万兴脑图 V13版本——功能使用教程
阿凡达3——前情解析
每日计划模版
10月复盘模板
时间线模版
一 数的整除
Mindmaster 快捷键清单
ACT考试备考攻略
大学4年规划
社群商业模型设计图【知识地图】
激发灵感 💡 自我提升💪一周计划
小学课程表
牛马的9月日程表