导图社区 国际主义
这是一个关于国际主义的思维导图,讲述了国际主义的相关故事,如果你对国际主义的故事感兴趣,欢迎对该思维导图收藏和点赞~
这是一个关于道德源于感情论的思维导图,讲述了道德源于感情论的相关故事,如果你对道德源于感情论的故事感兴趣,欢迎对该思维导图收藏和点赞~
这是一个关于道德与文化传统的关系的思维导图,讲述了道德与文化传统的关系的相关故事,如果你对道德与文化传统的关系的故事感兴趣,欢迎对该思维导图收藏和点赞~
这是一个关于道德与文明的关系的思维导图,讲述了道德与文明的关系的相关故事,如果你对道德与文明的关系的故事感兴趣,欢迎对该思维导图收藏和点赞~
社区模板帮助中心,点此进入>>
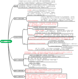
第七章国际主义
国际主义
定义
国际主义指的是一种以全球人类利益和国际团结合作为核心价值观的思想和行动理念。
它强调国家间的相互依存性和合作,推崇国际社会的统一和平等。
国际主义提倡超越国家利益,关注全人类福祉和公正。
历史背景
兴起于19世纪末20世纪初的国际工人运动和社会主义思潮。
工人阶级希望通过国际团结争取自身权益,反对资本主义的压迫。
第一次世界大战后,国际主义理念进一步发展并影响了国际关系。
目标和原则
促进全球和平与安全
国际主义倡导国家间的和平通过合作与对话解决争端。
主张不依赖武力或战争解决国际争端。
支持建立国际机构,如联合国,以维护全球和平与安全。
推动社会公正和人权
国际主义主张消除各种形式的不平等和歧视。
致力于人权的普遍享有和保护。
通过国际组织和协议来推动社会公正和人权保护。
促进经济合作与发展
国际主义鼓励各国之间的经济合作和互利共赢。
促进贸易自由化和开放的国际贸易体制。
通过援助和合作促进发展中国家的经济增长和减贫。
实践与挑战
国际组织和多边合作
国际主义通过构建国际组织和加强多边合作来实现其目标。
联合国、世界贸易组织等国际组织在推动国际主义中发挥重要作用。
持久和平的追求
国际主义在维护持久和平方面面临着诸多挑战。
权力政治、民族主义和战争等因素可能阻碍国际主义的实现。
经济全球化和不平等
近年来,全球经济的快速发展和全球化的进程给国际主义带来了新的挑战。
贫富差距和发展不平衡仍然存在,需要更多努力来实现全球公平与发展。
成就与展望
国际主义为促进国际合作与和平发挥了重要作用。
过去几十年间,多个国际冲突得到解决,国际贸易发展和全球减贫取得进展。
未来,国际主义面临新的机遇和挑战,需要进一步推动全球治理和可持续发展的实现。