导图社区 天疱疮
什么是天疱疮?其特点又是什么呢?该导图将全面介绍关于天疱疮的一些知识,如发病机制、基本病理差异的临床分型、临床表现等。
这是一张介绍荨麻疹类皮肤病的思维导图,详细的归纳了荨麻疹类皮肤病的概述、病因、发病机制、临床表现等内容,参考人卫社第九版,皮肤性病学,赶快学习起来吧!
大疱性皮肤病是一组发生在皮肤黏膜,以水疱,大疱为基本皮肤损害的皮肤病。阐述了天疱疮、对比以及大疱性类天疱疮等。
这是一篇关于梅毒的思维导图。该病传染途经主要是性传播和垂直传播等。介绍了治疗原则、治疗用药、预防以及血清固定等。
社区模板帮助中心,点此进入>>
安全教育的重要性
个人日常活动安排思维导图
西游记主要人物性格分析
17种头脑风暴法
小儿常见病的辩证与护理
蛋白质
如何令自己更快乐
头脑风暴法四个原则
均衡饮食一周计划
思维导图
(◦˙▽˙◦)天疱疮
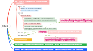
天疱疮 pemphigus:一组由表皮细胞松解引起的自身免疫性慢性大疱性皮肤病。
特点:
①松弛型水疱和大疱,疱易破呈糜烂面
②棘细胞松解症阳性(Nikolsky sign,尼氏征)
③组织病理:表皮内裂隙或水疱
④血清中和表皮细胞间存在 IgG 抗桥粒芯糖蛋白(Dsg)抗体,又称天疱疮抗体
发病机制
(抗Dsg抗体介导的器官特异性自身免疫病)
抗Dsg 抗体(Dsg3 和 1)与 Dsg 结合→表皮细胞间粘附功能消失、棘层松解→水疱
形成 (作用于细胞核引起凋亡、空间位阻、水解酶激活)
基于病理差异的临床分型
基底层上方:寻常型天疱疮;增殖型天疱疮
棘层上方/颗粒层:落叶型天疱疮;红斑型天疱疮
临床表现(中年男性多)
一、寻常型天疱疮 pemphigus vulgaris
最常见和严重的类型;发病年龄:儿童罕见
好发部位:口腔(首发表现)、躯干上部、头颈,严重者全身泛发 口腔黏膜最突出
皮损特点:
正常皮肤或红斑基础上形成浆液性水疱、大疱
疱壁薄易破,形成痛性糜烂面,渗液较多,可结痂
尼氏征阳性(Nikolsky sign)/棘层松解征
自觉症状:疼痛
抗 Dsg3 抗体
预后:最差
死因:免疫抑制剂应用导致感染累及多脏器衰竭;体液大量丢失、低蛋白血症、恶质病
二、增殖型天疱疮 pemphigus vegetans
发病年龄:免疫力低的年轻人
好发部位:皱褶部位(易继发感染;腋窝、腹股沟、乳房等);
腔口部位(外阴、肛门、鼻唇沟);四肢。口腔黏膜受累较迟
薄壁水疱
尼氏征阳性
疱破后的糜烂面上出现乳头状肉芽增殖
预后:病程长,预后较好
三、落叶型天疱疮 pemphigus foliaceus
发病年龄:中老年
好发部位:头面、躯干上部;口腔黏膜较少受累
红斑基础上水疱
疱壁更薄、更易破,浅表糜烂面上覆层层落叶状鳞屑和痂壳
预后:较好
症状:瘙痒
抗 Dsg1 抗体
四、红斑型天疱疮 pemphigus erythematosus
好发部位:头面、躯干上部;上肢或皮脂腺丰富部位;下肢及黏膜一般不受累(口腔黏膜很少受累)
初期似蝶形红斑(红斑鳞屑伴角化过度)或脂溢性皮炎
以后可于红斑基础上出现浅表水疱
表浅糜烂附有鳞屑
可检测到抗核抗体、类风湿因子等;
预后:较好,偶转化为落叶型天疱疮
特殊型天疱疮
1.药物性天疱疮:含巯氢基团化合物—D-青霉胺、卡托普利、利福平、吡罗昔康等,多表现为红斑型天疱疮。
2.副肿瘤样天疱疮:淋巴系统肿瘤(病情重、黏膜损害突出、可有多形红斑和苔藓样变、对糖皮质激素反应差)
3.疱疹样天疱疮:尼氏征阴性(小水疱为主、黏膜损害罕见、瘙痒明显)、棘层中部水疱内含中性粒或嗜酸
4.IgA 型天疱疮:尼氏征阴性,抗体类型为 IgA(中老年女性、皱褶部位、明显瘙痒)
诊断
临床表现+组织病理+免疫病理特征(ELISA 检测到血清中抗 Dsg 抗体)
组织病理
①棘层松解、表皮内水疱(部位不一样) ②表皮细胞间 IgG 和 C3 网状沉积(IgM、IgA) ③针对桥粒成分的天疱疮抗体,滴度与临床表现正比
治疗
治疗目的:控制新皮损发生,防止继发感染;治疗关键在于糖皮质激素等免疫抑制剂的合理应用,防止并发症
1.一般治疗:支持疗法;营养;纠正低蛋白血症;水、电解质、酸碱平衡
2.内用药物治疗
1)糖皮质激素:首选(符合激素使用三原则)
①治疗后 2 周无新水疱出现,缓慢减量; ②1 周内有新水疱出现,加用其他免疫抑制剂;
③皮损大多消退后小剂量长期维持,缓慢停药
2)免疫抑制剂——与糖皮质激素联合使用,增加疗效
常选用:1 线:硫唑嘌呤(AZP)、替麦考酚脂(MMF) 2 线:环磷酰胺(CTX )
生物制剂 CD20 单抗(寻常型)
3)丙种球蛋白——其他疗法无效时选用
3.局部护理及外用药物治疗
对皮肤、粘膜的护理和防止继发感染(降低死亡率)
生理盐水擦拭;暴露疗法;控制房间温度、湿度等;糜烂面可用油纱布遮盖;糜烂面感染外用+全身抗生素
死因——寻常型死亡率最高
大剂量激素并发症(感染-主要原因、高血压、高血糖、电解质紊乱)
本身病情严重(体液丢失、低蛋白血症)
经费问题