导图社区 甲亢哥中国行行程及体验项目整理(截至2025年4月2日)
这是一篇关于甲亢哥中国行行程及体验项目整理(截至2025年4月2日)的思维导图,主要内容包括:第一站:上海站(3月24-25日),第二站:北京站(3月26-27日),第三站:河南站(3月28-29日),第四站:成都站(3月30-31日),第五站:重庆(4月1日-4月2日),后续行程预告:香港与深圳(尚未进行),想跟随甲亢哥一起行走中国热门城市的小伙伴,可以参考这份路线图
心情不好时,总想着“该做点什么”,却常常陷入情绪的死循环。这张【对策型鱼骨图】以“心情不好可以做点什么?”为主题,从身体、心理、社交、兴趣等维度出发,拆解出一系列实用小对策,帮你一点点把情绪拉回来。适合情绪低落时自我梳理,也适合送给需要安慰的朋友。用亿图脑图整理情绪,不仅治愈,还很高效。欢迎下载模板,动手画一画属于你的情绪急救图。
爆款从来不是“碰运气”,而是有迹可循的打法组合。这张【对策型鱼骨图】围绕“为什么爆款”,从内容、渠道、节奏、用户心智等多个维度拆解影响因素,并对应给出具体打法建议,帮助你在内容策划、运营复盘、爆款复现等场景中理清思路。如果你正在做选题或方案,不妨用亿图脑图来画一画,结构清晰,逻辑一目了然!
周杰伦一入驻抖音,瞬间刷屏全网,甚至让无数90后“重新下载抖音”!为什么“神隐天王”一出场就能掀起流量狂潮?这张【鱼骨图】从人物影响力、粉丝情怀、内容形式、平台机制等多个角度,剖析周董入驻抖音爆火的底层逻辑。如果你也想分析热点现象或复盘爆款事件,动手做张鱼骨图会更清晰!快用亿图脑图上手吧~
社区模板帮助中心,点此进入>>
如何让出行更松弛自在
伊犁环线
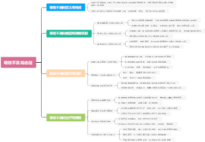
甲亢哥中国行行程及体验项目整理(截至2025年4月2日)
第一站:上海站(3月24-25日)
影响力:直播观看量达560万人次,相关话题在TikTok热度超20亿,上海夜景、移动支付便捷性成为外网热议焦点。外国网友评论:“中国城市比纽约更现代!”。
摘自网友评价:他被网友亲切地称为“滤镜粉碎机”,用真实的镜头展现中国的多彩与活力,打破了西方对中国“落后”的刻板印象。一场场 6 小时直播,仿佛拨开迷雾,让更多人看到了不一样的中国
城市探索
- 外滩与南京路步行街直播
- 参观人民公园相亲角,体验中国市井文化
- 夜游陆家嘴,拍摄现代化城市天际线与繁华夜景
科技与生活体验
- 体验无人驾驶地铁、磁悬浮列车(430km/h)和刷脸支付
全程使用5G网络直播,隧道内信号无卡顿引发外国网友惊叹
文化互动
- 与歌手王嘉尔直播打乒乓球、吃火锅,学习“七上八下”涮毛肚技巧
- 参与广场舞即兴蹦迪,被投喂冰红茶、东方树叶等饮品
第二站:北京站(3月26-27日)
影响力:北京站直播播放量突破800万次,弹幕刷屏“中国网速吊打美国”。深夜街头自由活动场景颠覆西方“监控社会”叙事。
摘自网友评价:直播展现了“松弛感社会”,故宫与市井文化的结合体现传统与现代的融合。豆汁挑战片段成为文化输出的经典案例。
历史文化体验
-穿东北花棉袄游故宫,表演后空翻;登长城摆出“战士”造型
- 观看川剧变脸、舞狮表演,尝试扯面条却甩到脸上
市井生活与美食
-挑战豆汁,表情失控成“痛苦面具”表情包,却称“有点怪但我喜欢”
- 试穿老北京布鞋,体验共享单车和移动支付
基础设施体验
- 乘坐和谐号高铁,隧道内5G信号满格,直呼“中国已活在科幻片中”
第三站:河南站(3月28-29日)
影响力:河南站直播观看量达736万次,成为其中国行观看量最高场次。海外网友惊叹“中国功夫不是特效”,相关片段在外网疯传
摘自网友评价:直播意外(迷路、断网)凸显真实质感,被赞“无剧本的沉浸式文化体验”;梁师傅"功夫哲学"与无偿之姿被誉"东方智慧典范"。
少林文化探索
- 在嵩山少林寺剃光头拜师,学习绳镖、铁布衫等武术,扎马步累出“痛苦面具”
- 官方文旅联动:武术大师指导传统功夫,展现硬气功实战性
自然挑战
- 攀登伏羲山天梯,与保镖互动展现幽默风格,引发观众热议
第四站:成都站(3月30-31日)
实时在线观众728万,外网关注成都街头赛博朋克风格与物价低廉,川剧变脸表演,展现原生态文化魅力。
摘自网友评价:当天直播观看量超700万!成都赛博朋克街景与高性价比美食引外网热议,即兴川剧变脸虽未提前准备,也惊艳海外观众"
城市文化体验
- 观看川剧变脸与喷火表演,被茶艺吓到尖叫
- 体验采耳、火锅和方言Rap接机
中医文化体验
- 在同仁堂中医馆体验针灸与正骨,治疗后称“头痛缓解、身体放松”
第五站:重庆(4月1日-4月2日)
魔幻8D城市探索
-直播轻轨穿楼奇观调侃“中国建筑师全是疯子”
- 夜游洪崖洞夜景
极限交通体验
-长江索道:高空直播“飞渡长江”
- 皇冠大扶梯: 体验亚洲第二长扶梯(112米)
美食与文化挑战
- 火锅地狱辣挑战
- 街头市井互动
后续行程预告:香港与深圳(尚未进行)
网友推荐
太平山顶缆车、赛博朋克夜景(香港) vs 华强北电子市场、大疆体验(深圳)