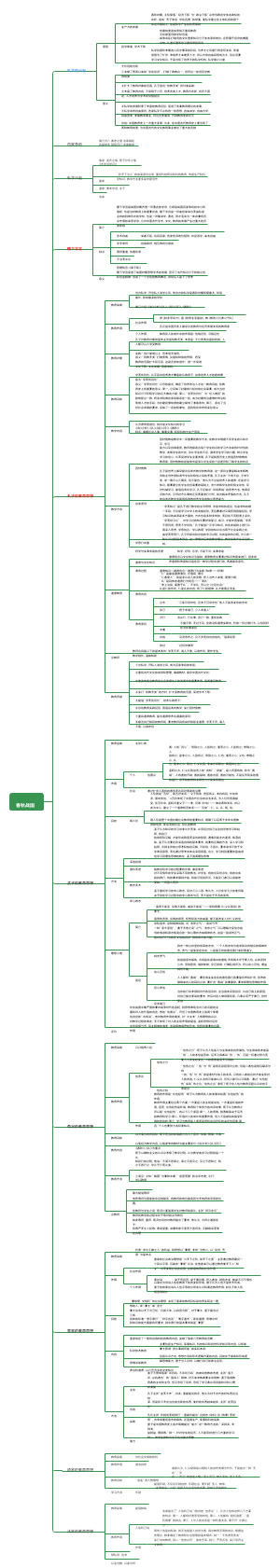
导图社区 基金从业(职业道德、法规)5.基金职业道德
基金从业(职业道德、法规)5.基金职业道德
2020年CPA会计考点,租赁新准则解析!根据财务部新修订的内容整理而成,下图包括四大分值,内容涵盖:(1)租赁的界定(2)承租人会计处理(3)特殊租赁业务的会计处理(4)出租人会计处理。希望有利于大家理解和记忆。
注册会计师CPA会计考试,持有待售非流动资产、处置组、终止经营等知识总结。
2020年注册会计师CPA会计第十九章:债务重组最新准则思维导图。
社区模板帮助中心,点此进入>>
费用结算流程
租赁费仓储费结算
E其它费用
F1开票注意事项
F2结算费用特别注意事项
洛嘉基地文件存档管理类目
CFA一级Ethics-standard思维导图
货币政策对黄金价格的传导机制
CPA战略风险管理、战略实施
云报税(个税)
五、基金职业道德
道德与职业道德
法律规范以道德评价为基础
道德在调整范围上对法律起补充作用,法律在约束力上对道德起补充作用
法律的实施有助于人们道德观念的培养
道德与法律的区别:P86
职业道德是以人们的职业行为紧密联系的
基金职业道德:一般社会道德在基金活动和职业关系的特殊表现
基金职业道德规范:一般社会道德、职业道德在基金行业的具体化
守法合规的含义与基本要求
遵守国家法律、法规和部门规章
遵守与基金业相关的自律规则、各项管理规范
配合基金监管机构的监管,发现违规行为及时制止并上报
诚实守信
不得欺诈客户:不得预测未来业绩、不得承诺无损失或最低收益
不得内幕交易和操纵市场
不得进行不正当竞争:压低收费水平、抽奖回扣、诋毁同业
专业审慎P90
具备执业技能、专业知识,并保持和提高专业胜任能力、能勤勉审慎开展业务、不做出与专业胜任能力相背离的行为
持证上岗、持续学习、审慎开展执业活动(教材展开)
客户至上
以投资人的根本利益为出发点
客户利益优先、公平对待客户
忠诚尽责
避免自己的利益与所在机构利益发生冲突,谨慎对待自己的工作,勤勉履行岗位职责
忠诚廉洁、勤勉尽责
保守秘密
不得泄密,除外:涉及违法活动、客户允许披露、法律要求披露
商业秘密、客户资料、内幕信息
不得公开尚处禁止公开期间的信息、不得泄露客户资料和交易信息(在职或离职)、不得泄密(商业、内幕)
职业道德教育与修养
岗前:从业资格考试、岗前教育;岗位教育:继续教育
在于自我的意愿和努力,自我修养+社会培养和组织教育
正确树立XX观念、深刻领会XX规范、积极参加XX实践