• 已发布 · 7个
社区发布规范>>
  • 直播运营复盘思维导图

    直播运营复盘思维导图

    • 98
    • 0
    • 0
    • 0
    • 0
  • 项目管理第11章项目风险管理思维导图PMBOK(6版)

    项目管理第11章项目风险管理思维导图PMBOK(6版)

    • 65
    • 0
    • 0
    • 0
    • 0
  • 二审再审突破与逆转

    二审再审突破与逆转

    • 56
    • 0
    • 0
    • 0
    • 0
  • 三方基因测速检测(菲斯特项目计划书)

    三方基因测速检测(菲斯特项目计划书)

    • 72
    • 0
    • 0
    • 1
    • 0
  • 抖音运营实战玩法

    抖音运营实战玩法

    • 89
    • 0
    • 13
    • 0
    • 0
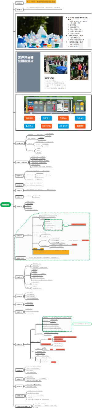
  • 智能垃圾分拣商业论证思维导图

    智能垃圾分拣商业论证思维导图

    • 115
    • 2
    • 7
    • 2
    • 0
  • 项目合同管理及合同法

    项目合同管理及合同法

    • 139
    • 0
    • 2
    • 0
    • 0