免费试用
所有产品
万兴图示
EdrawMax
万兴脑图
MindMaster思维导图
万兴项管
EdrawProj
万兴图示在线版
EdrawMax Online
万兴脑图在线版
MindMaster Online
万兴AI
万兴图示AI
万兴脑图AI
政企服务
企业采购
国防版采购
客户案例
向团队介绍
社区资源
万兴图示模板中心
思维导图知识社区
万兴图示学堂
万兴脑图学堂
帮助中心
帮助中心
文章教程
免费下载
双12
登录
/
注册
万兴科技(300624.SZ)集团成员
皊艾
IP属地:未知
关注
分享主页
浏览量
0
点赞量
0
使用量
0
收藏量
0
上传头像
已发布 · 5个
社区发布规范>>
粘性流体绕物体流的流动
106
0
1
0
0
皊艾
气体和蒸汽的基本的热力过程
421
5
0
0
0
皊艾
工程热力学气体和蒸汽的性质
525
26
5
5
0
皊艾
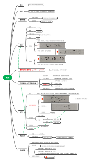
流体动力学基础-理想流体
468
2
3
2
0
皊艾
工程流体力学第一章
421
5
1
0
0
皊艾
发布作品