导图社区 长相思人物关系图
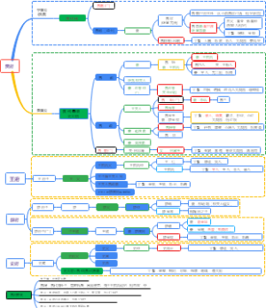
热播剧《长相思》改编自桐华同名小说,错综复杂的人物关系,看完秒懂,帮助大家更好地理清长相思人物之间的关系!在观剧时遇到想不起来的脸或是人物可以拿出来迅速温故一下!
2025年度计划旨在通过系统性的规划与执行,实现个人或组织在新的一年中的各项目标。本计划模板包含月度计划、每周计划及日计划三个层次,确保目标的分解与落实。通过逐层细化,将年度大目标分解为可操作的小任务,从而增强执行力和实现效率。
【把握历史机遇,共筑强国未来】该导图整理了十五五规划建议的主要内容,帮你了解未来发展重点。当前正是抢抓科技革命、激发内需活力、深化改革开放的关键时期我们统筹教育、科技、人才三大支柱,以创新驱动新质生产力通过供需良性互动增强经济韧性,完善制度保障高质量发展扩大制度型开放链接全球,聚焦"三农"夯实发展根基,推动城乡区域协调共进立足中华文明底蕴,我们正构建科技创新、内需引领、开放共赢的发展新格局
看板设计简洁明了,让您的计划一目了然。您可以轻松记录每天的进展,并在月底进行小结,回顾自己的成长与收获。 实用性强:涵盖阅读、早起、运动等多种计划类型。 易于操作:设计简洁,记录方便,随时查看进度。 总结清晰:每月小结,让您清晰看到自己的成长。 小 结,当月回顾看板,当月习惯看板,当月小结看板。
2026年度计划模板,它是一个全面规划一年发展的工具,能够为你指引前进的方向。这个模板详细地包含了年度目标的设定、季度目标的分解以及月度计划的制定,帮助你步步为营,从而实现你的梦想。
社区模板帮助中心,点此进入>>
一幅图让你看懂大军师司马懿之军师联盟的人物关系
瑞典王家
长相思_Sauvignon Blanc
红高粱
天龙八部人物关系图
溯生家oc人物关系图
遥远的救世主读书笔记
红楼梦人物关系图
《狂飙》人物关系图
清
水
镇
山
炎
西
辰荣馨悦
赤水丰隆
防风意
麻子/老木/串子
叶十七(涂山璟)
相柳(防风邺)
阿念(浩翎二王姬)
轩老板 (玱玹)
玟小六
流落大荒 失去身份和原本容貌
西陵缬
浩翎王
西陵珩
西炎王
玉山王母
皓翎玖瑶/小夭
表兄妹
西炎玱玹
《 长 相 思 》 人 物 关 系 图
三大王族
西炎(西北)
皓翎(东方)
辰荣(灭国)
四大世家
涂山(经商)
赤水(御水)
西陵(织造)
鬼方(神秘)