无数据
电容放电测试
电容
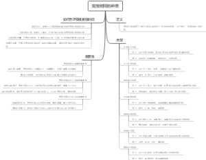
装卸时间
电放
心室电收缩时间
装运时间
自制压电发电
电容器
血小板电泳时间测定
放电
电机械收缩总时间
电容电量和电压的关系
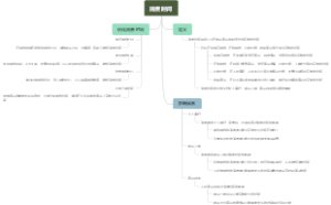
可逆电池电动势
什么是装运时间
宫内节育器取出时间
起电
什么是电容
真正等容收缩时间
个税扣缴时间
宫内节育器放置时机
什么是电容器
时间贴现
换模时间
收市的时间
机手并动时间
电容的内容
可调剂使用装卸时间
临床医学电收缩时间概述
电极电势
什么是宽放时间
时变电磁场
拣货时间
电容器思维导图
可逆电池及电极电势思维导图
电荷
电场电势电容
水电站装机容量
传输时间间隔
单件计算时间
电池拆解
发射盒电池耗尽
包责任时间
电源完整性
消费时间
充电时间3h是多长时间
电放提单
时间储蓄养老
静止电荷的电场
时间套汇
金属化薄膜电容
免抵税办理时间
个人所得税扣缴时间
税款缴纳时间
电容常见失效模式-参考《可靠性物理-姚立真》
试述宫内节育器的放置时间
宽放时间的种类
电放的相关内容
时变电磁场思维导图
大盘跳水的时间
电池负载测试
电荷量单位
激励时机
单件时间
前导时间
窦房传导时间
电力负荷
装卸工时效率
纳税义务发生时间
力量分析法应用时机
什么是容差容时
起搏器的电参数
时间知觉解读
电容器的电容带电粒子在电场中的运动
免抵退税办理时间
心室电机械延迟时间
测量系统分析时机
电压 电阻
极简时间
装运时间的规定方法
纳税评估时间
可逆电池
什么是拣货时间
配货时间的内容
宽放时间的计算方法
出资方式与时间
静脉充盈时间试验