导图社区 第8章人力资源(中级经济师《工商管理专业知识和实务》笔记)
内容来自中级经济师官方教材《工商管理专业知识和实务》(2024),本人花了差不多一个月时间整理笔记,理顺其中的逻辑关系(主要参考云私塾郑伟老师和环球孙晶老师),考前花了两天复习,没有刷套题,因为时间不够,纯碎是根据自己学习习惯来学。我是用了两个半月时间看完经济基础和工商管理两本官方教材的,工商管理是后看的,看完的时候距离考试只剩7天时间了,考前用了两天时间把笔记重刷一遍(大概20小时,必须火力全开),考试遇到的题目笔记里全都有!!但有好几道题没记牢,难受啊!多给我两天时间刷多一遍笔记,我有信心可以冲到130 !建议后面备考的同学,可以直接以这个模板为基础,结合明年新的教材内容进行适当调整,这样可以大大节省时间(我两个多月几乎就是天天对着电脑敲字,眼睛都快瞎了,十分影响学习状态),今年的教材主要变动在公司法人部分,明年估计变动不大了。如果条件允许的,建议将笔记切割成几部分A4尺寸,单面打印,这样可以方便翻阅,同时另一面没打印的地方做随手笔记。By the Way,所有笔记都没有画坐标图,本人不太会用电脑画曲线图,都是打印出来后手动画上去的。
编辑于2024-11-28 16:50:54内容来自中级经济师官方教材《工商管理专业知识和实务》(2024),本人花了差不多一个月时间整理笔记,理顺其中的逻辑关系(主要参考云私塾郑伟老师和环球孙晶老师),考前花了两天复习,没有刷套题,因为时间不够,纯碎是根据自己学习习惯来学。我是用了两个半月时间看完经济基础和工商管理两本官方教材的,工商管理是后看的,看完的时候距离考试只剩7天时间了,考前用了两天时间把笔记重刷一遍(大概20小时,必须火力全开),考试遇到的题目笔记里全都有!!但有好几道题没记牢,难受啊!多给我两天时间刷多一遍笔记,我有信心可以冲到130 !建议后面备考的同学,可以直接以这个模板为基础,结合明年新的教材内容进行适当调整,这样可以大大节省时间(我两个多月几乎就是天天对着电脑敲字,眼睛都快瞎了,十分影响学习状态),今年的教材主要变动在公司法人部分,明年估计变动不大了。如果条件允许的,建议将笔记切割成几部分A4尺寸,单面打印,这样可以方便翻阅,同时另一面没打印的地方做随手笔记。By the Way,所有笔记都没有画坐标图,本人不太会用电脑画曲线图,都是打印出来后手动画上去的。
内容来自中级经济师官方教材《工商管理专业知识和实务》(2024),本人花了差不多一个月时间整理笔记,理顺其中的逻辑关系(主要参考云私塾郑伟老师和环球孙晶老师),考前花了两天复习,没有刷套题,因为时间不够,纯碎是根据自己学习习惯来学。我是用了两个半月时间看完经济基础和工商管理两本官方教材的,工商管理是后看的,看完的时候距离考试只剩7天时间了,考前用了两天时间把笔记重刷一遍(大概20小时,必须火力全开),考试遇到的题目笔记里全都有!!但有好几道题没记牢,难受啊!多给我两天时间刷多一遍笔记,我有信心可以冲到130 !建议后面备考的同学,可以直接以这个模板为基础,结合明年新的教材内容进行适当调整,这样可以大大节省时间(我两个多月几乎就是天天对着电脑敲字,眼睛都快瞎了,十分影响学习状态),今年的教材主要变动在公司法人部分,明年估计变动不大了。如果条件允许的,建议将笔记切割成几部分A4尺寸,单面打印,这样可以方便翻阅,同时另一面没打印的地方做随手笔记。By the Way,所有笔记都没有画坐标图,本人不太会用电脑画曲线图,都是打印出来后手动画上去的。
内容来自中级经济师官方教材《工商管理专业知识和实务》(2024),本人花了差不多一个月时间整理笔记,理顺其中的逻辑关系(主要参考云私塾郑伟老师和环球孙晶老师),考前花了两天复习,没有刷套题,因为时间不够,纯碎是根据自己学习习惯来学。我是用了两个半月时间看完经济基础和工商管理两本官方教材的,工商管理是后看的,看完的时候距离考试只剩7天时间了,考前用了两天时间把笔记重刷一遍(大概20小时,必须火力全开),考试遇到的题目笔记里全都有!!但有好几道题没记牢,难受啊!多给我两天时间刷多一遍笔记,我有信心可以冲到130 !建议后面备考的同学,可以直接以这个模板为基础,结合明年新的教材内容进行适当调整,这样可以大大节省时间(我两个多月几乎就是天天对着电脑敲字,眼睛都快瞎了,十分影响学习状态),今年的教材主要变动在公司法人部分,明年估计变动不大了。如果条件允许的,建议将笔记切割成几部分A4尺寸,单面打印,这样可以方便翻阅,同时另一面没打印的地方做随手笔记。By the Way,所有笔记都没有画坐标图,本人不太会用电脑画曲线图,都是打印出来后手动画上去的。
社区模板帮助中心,点此进入>>
内容来自中级经济师官方教材《工商管理专业知识和实务》(2024),本人花了差不多一个月时间整理笔记,理顺其中的逻辑关系(主要参考云私塾郑伟老师和环球孙晶老师),考前花了两天复习,没有刷套题,因为时间不够,纯碎是根据自己学习习惯来学。我是用了两个半月时间看完经济基础和工商管理两本官方教材的,工商管理是后看的,看完的时候距离考试只剩7天时间了,考前用了两天时间把笔记重刷一遍(大概20小时,必须火力全开),考试遇到的题目笔记里全都有!!但有好几道题没记牢,难受啊!多给我两天时间刷多一遍笔记,我有信心可以冲到130 !建议后面备考的同学,可以直接以这个模板为基础,结合明年新的教材内容进行适当调整,这样可以大大节省时间(我两个多月几乎就是天天对着电脑敲字,眼睛都快瞎了,十分影响学习状态),今年的教材主要变动在公司法人部分,明年估计变动不大了。如果条件允许的,建议将笔记切割成几部分A4尺寸,单面打印,这样可以方便翻阅,同时另一面没打印的地方做随手笔记。By the Way,所有笔记都没有画坐标图,本人不太会用电脑画曲线图,都是打印出来后手动画上去的。
内容来自中级经济师官方教材《工商管理专业知识和实务》(2024),本人花了差不多一个月时间整理笔记,理顺其中的逻辑关系(主要参考云私塾郑伟老师和环球孙晶老师),考前花了两天复习,没有刷套题,因为时间不够,纯碎是根据自己学习习惯来学。我是用了两个半月时间看完经济基础和工商管理两本官方教材的,工商管理是后看的,看完的时候距离考试只剩7天时间了,考前用了两天时间把笔记重刷一遍(大概20小时,必须火力全开),考试遇到的题目笔记里全都有!!但有好几道题没记牢,难受啊!多给我两天时间刷多一遍笔记,我有信心可以冲到130 !建议后面备考的同学,可以直接以这个模板为基础,结合明年新的教材内容进行适当调整,这样可以大大节省时间(我两个多月几乎就是天天对着电脑敲字,眼睛都快瞎了,十分影响学习状态),今年的教材主要变动在公司法人部分,明年估计变动不大了。如果条件允许的,建议将笔记切割成几部分A4尺寸,单面打印,这样可以方便翻阅,同时另一面没打印的地方做随手笔记。By the Way,所有笔记都没有画坐标图,本人不太会用电脑画曲线图,都是打印出来后手动画上去的。
内容来自中级经济师官方教材《工商管理专业知识和实务》(2024),本人花了差不多一个月时间整理笔记,理顺其中的逻辑关系(主要参考云私塾郑伟老师和环球孙晶老师),考前花了两天复习,没有刷套题,因为时间不够,纯碎是根据自己学习习惯来学。我是用了两个半月时间看完经济基础和工商管理两本官方教材的,工商管理是后看的,看完的时候距离考试只剩7天时间了,考前用了两天时间把笔记重刷一遍(大概20小时,必须火力全开),考试遇到的题目笔记里全都有!!但有好几道题没记牢,难受啊!多给我两天时间刷多一遍笔记,我有信心可以冲到130 !建议后面备考的同学,可以直接以这个模板为基础,结合明年新的教材内容进行适当调整,这样可以大大节省时间(我两个多月几乎就是天天对着电脑敲字,眼睛都快瞎了,十分影响学习状态),今年的教材主要变动在公司法人部分,明年估计变动不大了。如果条件允许的,建议将笔记切割成几部分A4尺寸,单面打印,这样可以方便翻阅,同时另一面没打印的地方做随手笔记。By the Way,所有笔记都没有画坐标图,本人不太会用电脑画曲线图,都是打印出来后手动画上去的。
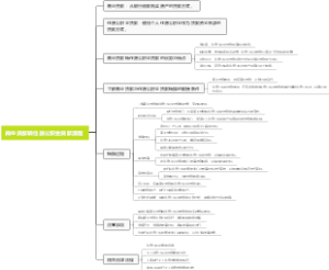
第8章 人力资源
考情
重点章节,分数贡献率稳定,15-20分,一般有案例分析,难度适中
人力资源规划
1.类别
按规划时间长短
①短期规划
1年及以内的规划
②中期规划
1-5年的规划
③长期规划
5年及以上的规划
按规划的性质
①总体规划
总体谋划与安排
②具体计划
2.内容
凭常识,识别出来即可
3.人力资源需求与供给预测
指以企业的战略目标和工作任务为出发点,综合考虑各种因素的影响,而对企业未来某个时期人力资源需求的数量、质量和结构进行估计的活动
影响因素
根据常识判断!
需求预测
①管理人员判断法
定性的、粗略的、简单易行的,主要靠经验
适合短期预测
②德尔菲法
专家意见法,匿名问卷,反复几轮后进行汇总
充分发挥专家的作用,预测准确度较高
【关键词】专家
③转换比率分析法
将未来业务量换算为人力资源需求
【关键词】业务增量、人力资源增量,计算题看比例
④一元回归分析法
y=ax+b,解一元一次方程
供给预测
①人员核查法
对现有人力资源的分布状况进行核查
静态方法、用于短期预测,不能反映未来
②管理人员接续计划法
通过某职位人员流入量和流出量估算
某职位人员供给量=现有人员+流入量-流出量
适用于管理人员和工程技术人员
③马尔科夫模型法
找过去两个职位之间的人事变动规律(升职、降职、离职、退休等),推测未来人员状况
属于定量预测
绩效管理
1.绩效可以分为企业的绩效、部门的绩效、员工的绩效
2绩效的特点
①多因性
员工个人绩效是多种因素综合作用的结果
②多维性
员工个人绩效是从多方面体现出来的
③变动性
员工个人绩效不是固定不变的,而是随时间推移和主客观条件变化而发生变化的
3.绩效考核的功能
①管理功能
解决考核什么和怎么考核的问题
根据考核结果对员工进行奖惩、职位升降、培训等
②激励功能
根本目的是促进员工完成绩效目标,增进绩效,激发员工积极性
③学习和导向功能
让员工进一步认识和理解绩效目标
对照检查、发现差距、改进不足
④沟通功能
体现管理层与员工不断沟通的过程【上下级沟通】
⑤监控功能
对员工,监控自己的工作;对企业,监控任务完成情况,以此制定决策
⑥增进绩效功能
创造优胜劣汰的压力环境,促使员工提高自己
4.绩效考核的 内容(指标)
按常识答题!
注意
①必须明确、具体、清楚,不能模棱两可
②必须适度,要有难度,又要可以达到
③必须具有可变性
5.绩效考核的 步骤
准备阶段
①制定绩效考核计划
明确目的和对象、内容和时间
②做好技术准备工作
选择考核者、明确考核标准和考核方法
实施阶段
①绩效沟通【上下级交流】
②绩效考核评价
考核周期结束时,对绩效目标情况作整体考核和综合评价
【导致考核出现误差或错误的原因】晕轮效应、从众心理、优先与近期效应、逻辑推理效应、偏见效应
结果反馈阶段
按常识,出成绩之后沟通,指出不足、改进计划、给予指导
结果运用阶段
【绩效考核工作的归宿】将考核结果进行分析整理,运用到人力资源开发与管理工作的各个环节
6.绩效考核的 方法
①民主评议法
个人述职
【适用】
中层和基层管理者
【优点】
民主、简单易控
【缺点】
人为因素导致偏差
②书面鉴定法
书面文字考查
【适用】
初、中级专业技术人员和职能管理人员
③关键事件法
描述性文字记录员工工作中的重大事件
【优点】
以事实为依据,说服力强
【缺点】
缺少唯一的考核标准,难以横向对比
④比较法
将一名员工与其他员工进行比较,排出顺序
【适用】
被考核人数少的情况
【形式】
直接排序
第一、第二、第三......
交替排序
最好、最差、第二好、第二差、第三好、第三差......
一一对比法
足球比赛,1V1,分别计算胜场数
⑤量表法
【形式】
评级量表法
【如】服务态度:优秀、良好、合格、基本合格、不合格
行为锚定法
评级量表法+关键事件法,评价等级通常是分数
【如】服务态度:1~10分
薪酬管理
1.薪酬的构成
基本薪酬
比较稳定的薪酬
【基本工资、底薪】
激励薪酬
具有变动性质
【奖金、分红、员工持股】
间接薪酬
各种普遍性福利
【社会保险、班车、免费体检、带薪休假】
2.薪酬的功能
对员工、对企业、对社会
按常识判断!
3.薪酬管理
含义
指企业综合考虑内外部各种因素的影响,确定自身的薪酬水平、薪酬机构和薪酬形式,并进行薪酬调整和薪酬控制的整个过程
①薪酬水平
反映企业支付薪酬的外部竞争性
【关键词】高低
②薪酬结构
反映企业支付薪酬的内部一致性
【关键词】职位之间薪酬的相互关系
③薪酬形式
【关键词】不同组合方式,如除工资外还有绩效奖金、股权激励、员工福利等
④薪酬调整
【关键词】对薪酬水平、薪酬机构、薪酬形式进行调整
⑤薪酬控制
【关键词】对薪酬总额进行测算和监控
主要 影响因素
外部因素
法律法规、物价水平、劳动力市场状况、其他企业的薪酬状况
内部因素
企业经营战略、发展阶段、财务状况
员工个人因素
员工职位、绩效表现、工作年限
4.薪酬制度设计
设计原则
公平原则
外部公平
同行业或同地区或等规模企业薪酬水平相当
内部公平
同一企业中不同职务之间薪酬水平应相协调,与贡献相一致
员工个人公平
同一企业中从事相同工作的报酬要与其绩效相匹配
竞争原则
某些重要职位上要高于同地区或同行业其他企业,事具有吸引力和竞争力
激励原则
量力而行原则
合法原则
基本薪酬设计
设计 前提
薪酬调查
①选择要调查的职位;②确定调查范围;③确定调查项目; ④进行实际调查;⑤调查结果分析
建立薪酬等级
①将职位划分成不同等级; ②确定各等级的薪酬区间; ③确定中值、最高值和最低值
区间最高值=中值×(1+薪酬浮动率)
区间最低值=中值×(1-薪酬浮动率)
题目给出 中值和浮动率
企业确定浮动率时考虑的因素 【多选题】
①企业薪酬支付能力
②各薪酬等级自身的价值
③各薪酬等级之间的价值差异
④各薪酬等级的重叠比率
以职位为导向的基本薪酬制度设计
①职位等级法
将员工分为若干级别(职级),按其所处的职级确定基本薪酬
【高级管理层(一级)、中级管理层(二级)、低级管理层(三级)】
②职位分类法
将所有的职位分为若干类型,根据各类型职位的重要程度和贡献,确定每一类职位中所有员工的薪酬水平
【管理类、技术类、操作类、财务类、营销类、行政类】
③计点法
也是将所有职位分为若干种类型,但不不对各类职位进行比较,而是找出各类职位中的共同“付酬因素”(如:学历、体力与智力、承担责任、工作条件等),然后每个“付酬因素”赋予数值,再根据数值转换成薪酬金额。
外企常用这种薪酬制度
④因素比较法
类似计点法,不同的是,“付酬因素”不用抽象的分数,而是直接用具体的薪金值
以技能为导向的基本薪酬制度设计
①以知识为基础的基本薪酬制度设计
【适用】职能管理人员
②以技能为基础的基本薪酬制度设计
宽带型薪酬结构
宽带型薪酬结构:指对多个薪酬等级以及薪酬变动范围进行重新组合,使之变成只有少数的薪酬等级以及比较宽的薪酬变动范围【即:浮动率增加,等级减少】
【如】一家公司原本有10个薪酬等级,每个的变动范围很小,后来改革,变成3个宽带薪酬等级,每个等级的薪酬变动范围扩大
特点
①扩大了员工通过技术和能力提升薪酬的可能性,而不是按地位来增加薪酬
②企业能密切配合市场供求变化,使员工的薪酬水平以市场薪酬调查的数据和企业的薪酬定位为基础确定
激励薪酬设计
一般分为:个人激励薪酬和群体激励薪酬
个人激励薪酬
①计件制
②工时制
③绩效工资
形式:绩效调薪、绩效奖金、月/季度浮动薪酬、特殊绩效认可计划
群体激励薪酬
①利润分享计划
挣的钱大家分
②收益分享计划
省的钱大家分
③员工持股计划
福利
间接薪酬
大部分按常识答题即可!
福利的局限性
①由于福利具有普遍性,与员工个人绩效关系不大,因此在提高员工工作效率方面的效果不明显
②福利具有刚性,一旦提供了就很难取消,会增加企业的负担
福利内容
法定福利
①法定社会保险
②住房公积金
③公休假日
④法定节假日
⑤带薪休假(连续工作一年以上享有)
自主福利
法定福利以外的企业福利