VIP会员 IP属地:未知
CPA综合卷一(会计、税法、审计)
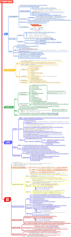
CPA经济法 07 第七章 证券法律制度
CPA经济法 第11章 反垄断法律制度
CPA经济法 第九章 票据与支付结算法律制度
经济法 10 第十章 企业国有资产法律制度
经济法 12 第十二章 涉外经济法律制度
经济法 08 第八章 企业破产法律制度
经济法 06 第六章 公司法律制度
经济法第五章合伙企业法律制度
经济法 05 第五章 合伙企业法律制度
22CPA经济法第四章合同法律制度
22PCA经济法第三章物权法律制度
22CPA经济法第二章基本民事法律制度
22CPA经济法第一章法律基本原理