无数据
历史上的7月21日
高中生物必修一第一章走近细胞
高中生物第一天生物李林速记
第三单元第8-2节:《登高》-知识梳理
最新古代史时间线
高中数学必修一
高中地理高三一轮复习打印版第4讲 宇宙中的地球——4-2太阳对地球的影响
物理必修一(上部分)
生物思维导图
科学社会主义的理论与实践
新人教版高中历史选修官员选拔与管理
先秦时期的政治体制思维导图
内膜系统
第九章核苷酸代谢
多元函数的基本概念
大气污染气象学
炔烃和二烯烃
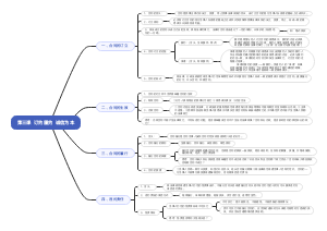
《法律与生活》第三课 订约履约 诚信为本
高中地理高三一轮复习打印2.0版第24讲 人口分布与人口容量
辩证唯物论
国家类型
高中地理高三一轮复习打印2.0版第22讲 自然灾害及避防
植物生理学植物的生长物质
临床生物化学检测方法的选择与评价
北京市人教版高中必修一第二章《匀变速直线运动的研究》知识总结
新教材高中必修二 经济与社会
历史事件大整理,排序题分分钟搞定!
历史思维导图
高三古文专项
6.2世界近现代史
种群的数量特征
0101-1地球的宇宙环境
物质的量
地球自转
高中物理摩擦力预习
高中生物细胞
遗传因子的发现
地球表面形态必修Ⅰ新课标
西游记 思维导图
高中生物第一章
第四节蛋白质的理化性质
第十二章全面推进国防军队现代化
二次函数题型归纳
我国的经济发展
普通高中物理选择性必修三 第三章第1节 功、热和内能的改变
英语时态学习笔记
高中政治必修一经济与生活1.1神奇的货币
必修一历史近代中国反侵略求民主的历程
变质岩
逻辑代数基础
万有引力与宇宙航行
清朝断代史
高中历史思维导图
思想政治教育教学新论
高中化学原子结构
词法知识
历史新教材选修法律教化
高考志愿填报流程
考研高等数学知识点整理
中国古代制度