导图社区 ((胆碱受体))
药理学,胆碱能受体激动与拮抗机制,M受体与N受体激动、拮抗的临床表现。
冠状动脉性心脏病知识梳理,本图简单描述冠心病的分类、机制、辅助检查、治疗原则等内容。
诊断学之心律失常知识梳理,本图简单总结各种心律失常的心电图表现、治疗原则等内容。
冠心病包括心绞痛、急性冠脉综合征、心肌梗死等,此图大致描述了其机制、临床表现、辅助检查、治疗原则。
社区模板帮助中心,点此进入>>
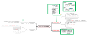
胆碱受体
药理学·胆碱受体激动药
肾上腺素胆碱受体思维导图
药理学思维导图
药理学第六章作用于胆碱受体的药物
胆碱受体激动药和拮抗药
胆碱受体激动药和阻断药
作用于传出神经系统的药物
与胆碱受体有关的药物
第六章胆碱受体激动药和胆碱酯酶抑制药
ACh+受体,副交感神经兴奋
M受体兴奋
心脏抑制
血管舒张
腺体分泌
平滑肌收缩
瞳孔缩小
有机磷中毒引起:胆碱能危象
N受体兴奋
N1
神经节兴奋
颈动脉体、主动脉兴奋
N2
骨骼肌收缩
胆碱受体激动剂
毛果芸香碱,激动M受体
缩瞳,降眼压,调节痉挛,促腺体分泌
乙酰胆碱ACh
抗胆碱酯酶药
易逆性药
新斯的明
抑制AChE-ACh,
术后腹胀、尿潴留
阵发性室上速
解救筒箭毒碱,对抗竞争神经肌肉阻滞药过量
N2受体
治疗重症肌无力
难逆性
胆碱酯酶复活药
恢复AChE的活性,直接解毒作用
氯解磷定
M受体拮抗剂
阿托品
筒箭毒碱:竞争性M N受体阻断剂(肌松药)