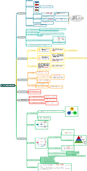
导图社区 02战略分析-外部环境分析-产业环境分析-KSF钻石模型
02战略分析,外部环境,产业环境 1、成功关键因素:客户选择基础是什么?怎么保证有竞争力?怎样持续保证有竞争力? 2、国家竞争环境,钻石模型 (1)生产要素:基础要素、高级要素、一般要素、专业要素。 (2)需求条件 (3)相关支持性产业 (4)同业竞争
低成本优势、顾客识别的差异化独特性、全产业范围、特定细分市场的分类,形成基本战略的四个维度。 1、成本领先:成熟期的的产业,标准化、规模化 2、差异化:只买贵的,不买对的,顾客需求决定 3、集中化:集中成本领先,集中差异化
发展战略,要有途径 外部发展、内部发展、战略联盟 外部发展并购小心陷阱 内发展小心跟不跟得上 战略联盟小心“信任”
1、企业目前发展也挺好,外部环境也没有什么重大的不好或者好,稳稳当当的发展就挺好。 2、收缩战略,最近MD就闹得挺大,影响资本市场的股价波动,企业发展很正常,集中收缩占战略罢了。收缩战略有困难,小心用。
社区模板帮助中心,点此进入>>
CPA战略第二章:战略分析
CPA战略第三章:战略选择
CPA战略第五章:公司治理
2020CPA战略第一章:战略与战略管理
2020CPA战略第五章:公司治理
注会战略—战略分析思维导图
战略思维导图
CPA战略实施思维导图
战略实施思维导图
战略创新管理
02战略分析-外部环境分析-产业环境分析-KSF/钻石模型
成功关键因素KSF:公司在特定市场获取盈利必须拥有的技能和资产
产业成功关键因素考虑方面
顾客选择的基础是什么?
取得竞争成功需要什么样的资源和竞争能力?
获得持久竞争优势需要采取什么措施?
成功关键因素特征,产品生命周期成功关键因素
投入期
市场:广告宣传,开辟宣传渠道
生产:提高效率,来发产品标准
财力:利用金融杠杆
人事:员工适应新的生产和市场
研发开发:掌握技术秘诀
成长期
市场:建立商标信誉,开拓新渠道
生产:改进产品质量,增加品类
财力:集聚资源支援生产
人事:发展生产和技术能力
研发开发:提高质量和功能
成熟期
市场:保护现有,渗透别人
生产:加强顾客关系,降低成本
财力:控制成本
人事:提高生产效率
研究开发:降低成本,研发新品种
衰退期
市场:改善市场区域及企业形象
生产:缩减生产能力,保持价格优势
财力:提高管理控制系统效率
人事:面向新的增长领域
研究开发:面向新的增长领域
国家竞争优势:钻石模型
生产要素
要素等级分类
初级生产要素
天然资源、气候、地理位置、非技术工人、资金等
高级生产要素
现代通讯、信息、交通基础设施、受高等该教育的人力、研究机构等
要素专用程度分
一般生产要素
除专业生产要素外
专业生产要求
高级专业人才、专业研究机构、专用软硬件设施等
需求条件
全球竞争并未减少国内竞争的重要性
本地客户的本质非常很重要,特别是挑剔的客户,有助于激发改过企业的竞争优势
本地客户的预期性需求
相关支持性产业
优势产业不单独,而是产业链一起强势,产业集群
有竞争力的本国产业通常带动相关产业的竞争力
同业竞争
企业战略、企业结构、同业竞争
本地竞争的压力和市场的推力,推定国际化竞争
持续竞争优势是国内市场强有力的竞争对手
国际竞争,先国内竞争强势,才回到国外竞争