无数据
AI朋友圈爆款文案
29 80半自动播详情
新媒体运营技能大全
社群运营-D
电话沟通:如何开展
驻马店农机展展会参观报告
食品安全检查
校团委宣传部
抖音运营主管岗位职责
销售预测需要考虑的因素
公司运作单
Shopee高级课程-1营销服务平台
如何提高商业效率
手机写小说
一图读懂公众号运营-5
企业文化知识竞赛策划方案
直播策划(以绿茶为例)
营销是一项职能
怎样写出吸引人的好文章
新媒体写文章开原创方法经验总结
微信运营基本功
淘宝开店教程-10如何确定主推款
终端销售支持组
北京御生堂食养膏市场启动流程
个人IP打造:用自媒体放大副业收入
烘焙门店暴款打造实战地图
电商赚钱预售模式:服装类目测款降低库存风险实操
暑假赚钱:抖音特效师变现
制定一份短视频创业计划书
短剧写作技巧1
新手常见十大做帐号误区
20210314劳务派遣税会合同处理
货盘
和龙店门店思维导图
内容运营
大型园区整体进展跟踪表
抖音运营模板
如何做好社群运营
运营文案书写策略
凌升市场营销拓客
项目二分析营销环境
2认知准备篇:兴趣推荐的算法是什么
抖音直播:首播布局和大纲
微信私域卖货:朋友圈变现的黄金法则
数字网格化营销管理专业市场及行业客户开发思维导图
微信营销注意事项
活动卡项定制思维图
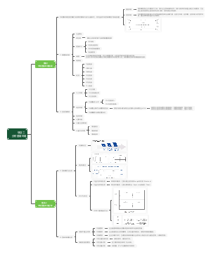
专题框架3
让每一句话都值钱
创意编程乐趣多
境外观展
销售管理读书笔记
销售话术
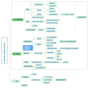
《市场业务发展概况》 思维导图
可落地实操的社群运营解法
乡村乐莎弥拉攻略
直通车运营基础知识框架学习
顾客转换成本
市场营销 第十一讲
春日放“疯”计划