无数据
⑥图
导图5
图
Fig 2
水浒传第65回
西游记第65回
影像5、循环系统
模式图2
图上作业法
用户画像是
中国通史第65集
影像7、消化系统(消化道)
5M1E图
导图2
导图1
导图3
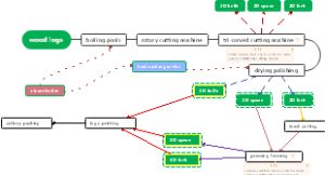
沉管法流程图111
导图4
水浒传第55回
5W1H图
广告图像
英语体系鱼群图46——句子的种类
用户画像指带的是
项目开发流程图1
什么画像
画像是什么意思
什么是图像广告
图片广告
什么是图上作业法
第一个图
导图5龟虽寿
非优秀图像
图像解释
导图1slm
医学影像检查技术及正常图像
教师画像
图像的显示和拉伸
图像笔记法
图像复原
画像描述是什么意思
影像
什么是图示法
图像标注
图文广告
Image思维导图
水浒传第60回
直接用户画像是指
临床医学图像显示概述
图像重建
描图作文
考公图像推理
客户画像的内容有哪些
什么是图像标注
用户画像图
用户画像公司
英语体系鱼群图7——中学普通名词
英语体系鱼群图9——中学普通冠词
中医望诊图像信息标准量化与显示复现
图片顺序
中国通史65-金朝兴亡
用户画像是什么
百家号用户画像
水浒传第63回
图像变换
数字图像