wondershare edraw mindmaster logo
免费试用
  • 所有产品 chevron bottom chevron top
    wondershare edraw max logo
    万兴图示
    EdrawMax
    wondershare edraw mindmaster logo
    万兴脑图
    MindMaster思维导图
    wondershare edraw project logo
    万兴项管
    EdrawProj
    wondershare edraw max online logo
    万兴图示在线版
    EdrawMax Online
    wondershare edraw mindmaster online logo
    万兴脑图在线版
    MindMaster Online
  • 万兴AI chevron bottom chevron top
    万兴图示AI
    万兴脑图AI
  • 政企服务 chevron bottom chevron top
    企业采购
    国防版采购
    客户案例
    向团队介绍
  • 社区资源 chevron bottom chevron top
    万兴图示模板中心
    思维导图知识社区
    万兴图示学堂
    万兴脑图学堂
  • 帮助中心 chevron bottom chevron top
    帮助中心
    文章教程
  • 免费下载
  • icon 双12
  • 登录/注册
  • 万兴科技(300624.SZ)集团成员
欢迎来到 万兴脑图导图社区
上脑图学堂,轻松上手脑图软件
脑图社区达人招募

    欢迎来到 万兴脑图导图社区

    搜作品
    搜作者
    搜作品
    模板专题 更多专题
    • 2026美加墨世界杯
    • 旅游攻略
    • 职场攻略
    • 2025“年终”特辑
    • 抖音专题
    • 考研资料
    • 小红书专题
    • 优质书单
    • 小学必修课
    • 高考资料
    • 公务员考试
    • 短视频入门
    • 爆款文案
    • 运营指南
    • 活动策划
    • 电商干货
    • 营销干货
    • 理财干货
    • 建筑师证
    • 建造师证
    • 人力资源
    • 财务专区
    • 职场软件
    • 读书笔记
    • 高效学习
    • 流程清单
    • 时间线
    • 育儿知识
    • 成功学
    • 设计入门
    • 创意脑图
    • 导图设计
    • 全部
    • 职业技能
    • 考研考证
    • 生活娱乐
    • 校园教育
    • 读书笔记
    • 创意脑图
    • 社区精选
    • 最多点赞
    • 最新发布
    • 一周热榜
    • 达人作品
    • 全部类型
    • 作品
    • 作品集

    无数据

    • 全部权限
    • 免费
    • 付费
    • 会员免费

    无数据

    loading...
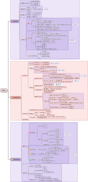
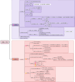
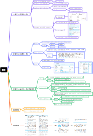
    • 2026法考刑法思维导图

      2026法考刑法思维导图

      • 17
      • 0
      • 0
      • 0
      • 0
      QITIAN
      QITIAN
    loading...
    • 系列产品
      • 万兴脑图
      • 万兴图示
      • 万兴项管
      • 思维导图知识社区
      • 万兴图示模板社区
    • 软件支持
      • 软件技巧
      • 教程帮助
      • 使用条款
      • 下载中心
    • 关于我们
      • 公司简介
      • 隐私协议
      • 加入我们
      • 微信公众号
        万兴绘图
    亿图软件版权所有2014-2022 | 粤公网安备44030502000193 | 粤ICP备16029015号