无数据
汽车零部件行业研究
会员营销
项目管理十大知识
商贸售后入口规划
第九章 组织设计2022.8.23
绩效管理习题及教材 2023.11.20
20140314《管理十诫》
餐饮行业:餐饮店如何利用羊毛出在猪身上,狗来买单的模式来引流赚钱?
财务总监(CFO)的核心能力框架
项目管理法基础培训思路
店铺商品管理
佛山市制造业数字化智能化改造奖补资金项目(佛山技改)
创投发展部-工作内容
项目变更管理流程
《重新理解创业》读书笔记
万马奔腾商业模型(1)
商业分析-跟踪和监督
八月份业绩提升机会点
碧桂园集团运营管理制度
0344、实体行业:创建两家世界500强,50年从未亏损,解密日本人的阿米巴经营模式
古镇战略可行报告
高企项目申报资料
如何准备销售会议
项目管理思维导图
论证逻辑
团队管理思维导图
财务管理
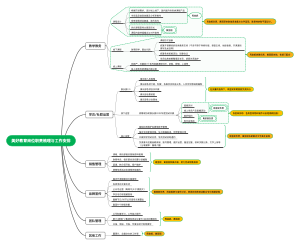
美好教育岗位职责梳理与工作安排
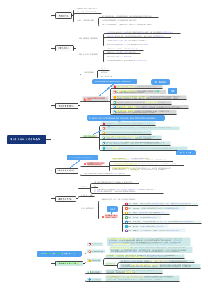
项目管理之相关方管理思维导图
品推PPT方案
公共信息资源管理
风险分布图底稿
第六章 组织
项目管理第二章
存货管理制度
项目经理的角色(完整版)
《小而美:持续盈利的经营法则》
智慧养老
团队协作的5大障碍
管理
第二章 班主任工作的理论
价值工程
管理学
宴会厅一日行为规范
2024年 一级建造师-项目管理
第3章 传统的公共行政模式
摄影副业:如何靠拍照片赚钱?
《生产运作管理》思维导图
可复制的商业模式
BIM咨询企业发展的方向
创业-开一家鲜花店
1K415000 城市管道工程
创始人IP的品牌影响力
软考中项-第12章、项目沟通管理
物业管理承担责任2(1)
库房人员安排
第四版_18.干系人管理
第1章 信息化发展-发布版本
二、建设工程项目管理的目标和任务
五、公管的战略