无数据
中国古代盛世朝代
公考--资料分析详解
申论每年【必考】的5个关键词
言语理解与表达能力(对比择优)
公务员言语理解2
国考省考推理总思维导图
中国现代史时间轴(1949年至今)
0248、实体行业:会员卡主要的几种使用形式
古代建筑思维导图
山东 2017C-第二题 第二问:美国医生在线社交平台的成功经验
国考行测-言语理解与表达
图形推理
时政论述题做题思路
事业单位C类综应——论证评价
判断推理
小刘工作失误只有我和小刘知道
国考常识文史
言语理解与表达
《社会工作法规与政策(中级)》考试中常见时间时效考点汇总
宪法
山东 2021B-第二题 L市基层党建工作
排队打“秦桧”
公文文种规范导图
军队文职新大纲公共课-言语
申论之道444
申论
政府工作报告极简版来了
言语理解与表达之逻辑填空
马克思主义哲学
申论写作词句解释题做题步骤
行测数量4
2.3 微观经济
逻辑判断-公考判断推理整理与总结
山东 2020A-第一题-一枚印章管审批
山东事业编-常识1.2 基础科学
0308、药店行业:其他药店打价格战,他用这4个营销秘诀,收入百万,轻松赚钱你也能
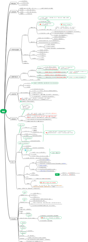
资料分析
1.5 辩证法3
第八章 社区工作行政
1 图形推理(国考 10 题,省考 4-10 题)(平面类)
2024年热门考证时间安排表
政府采购绩效评价
空间类
社区工作务实
如何表现……答题角度总结
0398、水果行业:湖北女老师开水果店:推出“1元抽奖”模式,7天裂变1000名会员
山东 2021B-第一题 D市头雁工程
3 管理学-常见理论整理汇总
苍蝇馆子
第九章 民法
增长量
结构化面试思维导图(县乡版)
面试相关知识点
行政复议
定义判断