无数据
【2025年终工作总结】-03-通用版-如何向上汇报框架设计?
7月9号会议纪要
月度总结
框架木箱 GBT 7284-2016
word考点梳理
水泵与水泵站
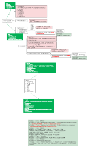
在家上班要干啥工作
【年终总结】供应链-仓库管理年终总结
年终总结神器!思维导图让 2025 复盘开挂
积分系统规划
如何组织一场高效成功的会议
佛山市三级数字化智能化示范工厂
基层到高层的进阶
海南各湾区
积累系统-vba
2024年度计划
2021一级建造师机电工程实务第一章 工程材料
【年终总结】金融行业:年终全景洞察与战略导航
中秋国庆活动
政府专项债基本逻辑
世界500强公司年度销售计划书
重大专项项目实施申报方案提纲)
社工实务 第三章 青少年社会工作
培训第一章
时间线模板
工作汇报
第三章文字处理软件word 2010
述职与年底总结框架
护理核心制度
职业生涯规划书
PS5个选择工具、15个修饰工具
发布会活动时间轴
PEST分析法
word操作界面思维导图
对话唤醒未来
如何抓住重点进行汇报
年度总结模板:UI设计师作品集复盘升级攻略
文化产业与管理知识点
excel公式
信托行业(新分类业务)
了解新能源汽车维保工作流程
Office应用总结
宵宫培养攻略
2026年 HR年度工作计划-模块拆解
2020作战导图
《成为PPT高手:从思维开始重塑PPT能力》第3章:简化思维——化繁为简,让信息高效传达
PS快捷键大全
工作流程导图
2022年目标与计划
竞品分析培训方案
售后客服处理工作流程
人才政策
Excel 使用技巧(160余种)
应届生课程安排
EXCEL选项卡
组织公司年度会议工作分解结构
标识管理
2022年需要升级的7个认知观念
流量部每日工作流程
三大公司治理问题