无数据
水浒传燕青
Microsoft微软商业版图
八年级下册历史第三单元第十课建设中国特色社会主义总结
唐代舞蹈的盛景
国民经济行业分类
《中药专业知识二》第一章解表药
儿童身高评价与促进
导论-马克思主义中国化的历史进程和理论成果
简单高效减肥减脂指南
思维导图--部编版初中道德与法治八年级下第一单元
传播学概论 第十一章 传播效果研究
十三、细胞连接与细胞粘附
姜枣茶
传菜岗位标准
43.无论是创业还是投资,你必须了解的概念是哪一个?(财富自由之路)
改善拖延症的五个工具
13.外科学 烧伤、冻伤、蛇咬伤、犬咬伤、虫蜇伤
有机化学 含氮有机化合物 思维导图
Nginx
42.如何提高你的选择质量?(财富自由之路)
项目管理PMP
《民事诉讼法》管辖制度
护理程序
中枢神经系统药物
《六级》-2018.6阅读
租房思路
先秦美术
空气和废气监测
四边形
社会主义从空想到科学的发展
数控技术-机床运动系统
自我介绍
非标项目的开发
项目管理的99种工具、技术及方法
世界现代设计史
【细胞生物学】干细胞
【细胞生物学】细胞分化
一级消防工程师:防火篇模块(一)消防基础知识
虚词
肠镜检查
无机化学
中国白酒品鉴
高考语文实用类文本阅读
当代中国政治制度概述
四年级上
提升记忆
人本主义学习理论
线性代数
智慧农业-系统架构图
高考语文论述类文本阅读
老年护理学思维导图
传播学教程第四章人类传播的过程与系统结构
T77-《少年歌行》—周木楠2022读书笔记【角色介绍】
热力学第二定律
传播学教程第五章人内传播与人际传播
哲学
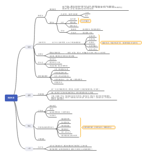
第11课:元朝的统治
设计中的设计思维导图
万有引力与航天万有引力与航天
学习计划