无数据
单机版
新中国成立以来服装的变化
PS修图
1223如何制定新年计划
11章
人力资源管理概论
2026年年度规划-倒推HR日常运营-如何确保四个关键结果?
年度总结规划模板
工作职责
工作开展
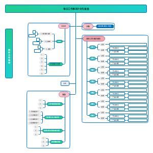
台区线损治理
经营计划
工作经验分享交流
2025年中总结-四个模型-助力写好2025年终总结
电商工作总结和计划
图片推文
异业代理思维导图
全屋智能内部业务分工
会议管理知识导图
2.PS工具栏
HM带教
PPT学习
PPT制作思路
喜多公寓筹建计划
结构会议力
中公法考培训老师招募计划
车间生产每日流程
工作日志填写及统计
劳动关系协调员基础知识
Execl 思维导图教程
12月设备工作
2302周工作周报
天正快捷键
深圳市及各区对“专精特新”企业奖励政策汇编
流水施工组织方法
超级全的Office Word学习笔记
食品热处理
2026年 HR年度工作计划-模块拆解
半年度宣传推广思维导图(1)
刘润年度演讲2025:新的增长到底在哪里思维导图
直播流程全过程
电商WMS拣货批次情景
《搞定:无压工作的艺术》思维导图
美容经理月工作汇报
【2025年终工作总结】-02-通用版-如何体现个人价值?
新中式茶饮品牌策划书
李希统筹新发展阶段广东工作
PS常用按键汇总
工作型PPT图表设计
风力发电基础理论 第七章
PPT常用快捷键
2023年述职报告大纲
业绩就是尊严
清明假期倒计时
学习规划图
财务报表分析
信创生态之国产化适配
大客户销售年终总结及明年计划
3D打印技术介绍
工作流程导图