无数据
创业英雄汇联合创业吧
中非跨境业务合作关系图
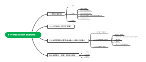
项目质量管理方法知识点笔记
易赚轻创赚钱模式(2)
天润融通
设计管理
增长绩效产出系统
杀菌、封口管控思路参考
公司经营法税风险
经济附加值:当今最热门的财务创意
E公司现行项目管理模式下的招标代理业务流程优化研究
2-企业管理-02管理方法与认知管理-004
4m1e
母婴行业:母婴店跨界摄影,还免费?对接后端消费的操作解析
管理学30大经典定律
公司法务工作体系构建
刘永好:转型期的中国民营企业
对宿舍环境、服务、安全条件差提出合理化整改建议
《管理三要》核心观点
楚江管业
工程项目各部职能
企业3件事
开源节流
工程项目管理
项目管理-应对未知变化技能
管理-做最重要的事
课程大纲:如何应对员工冲突和团队内部问题?
生产制造管理系统数据底座
LIFO管理系统:美国应用最广、发展最早的行为风格行为系统之一
六院常见问题汇总
信息系统项目管理师——项目整合管理
“大中至正”这个理念对于企业管理者在团队管理中的实际应用
泡沫与教训
第5章计划
学术社交礼仪
有机园艺3
制度及管理计划
高效目标拆解脑图模板
3-经营管理-03商业模式与价值主张-008
濮阳氢能源配套产业创业
创业-马来餐厅开业计划清单
Android-008如何快速了解一个行业2022年1月8日
乳汁和血液的关系
电商创业爆款生命周期:如何延长产品盈利周期?
电商创业独立站跳出率:首屏3秒留住用户的黄金法则
汇泽氿洲实业集团
2024年问责
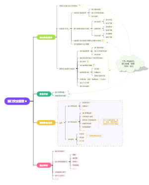
项目生命期管理过程知识点学习
采购业务循环审计
用学历来留人
基本质量工具
得创财税集团
做品牌
白石产业园酒店项目可行性分析
平价咖啡:中国未来十年最硬消费赛道
人生成长四个关键词
商业模式画布脑图模板
如何提升员工积极性
20231111金句集
设计工作室接单总比分配100