无数据
《IT项目管理》第一章 总论
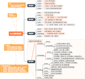
合规风险评估与预警思维导图
数字化项目管理现状与未来发展
产品策略
产品经理必学-项目管理
第一阶段:个人发展
项目相关方管理
精益推行总计划(1030)
管理理论新进展(企业管理学第6章)
卓越绩效大纲2023
0345、实体行业:同样保价营销:为何贵州茅台价格一路飙升,东阿阿胶却停滞难销
工作计划草稿
团队管理指南:
佛学与企业管理
居易天城(1)
绩效管理KSF关键成功因素薪酬模式思维导图
小瓜妈学CPA财务管理-财务管理基本原理
人力资源管理专业知识和实务(初级) 考试大纲
2024年有哪些创业风口
蛇口巾帼家政创新创业基地
用AI做小红书爆款笔记批量生成变现
《轻松主义》思维导图
园区品质检查内容思维导图
1-经营管理-01组织建设与授权体系-011
1.1.2 工程建设实施程序
理解产品与新产品的概念及其重要性
督导数据
信息系统项目管理师知识体系(第七章 项目成本管理)
全过程工程咨询流程图
云小店产品及功能
h6事实认识错误h6
鑫嘟嘟
水果行业:水果店每天免费领一斤,如何还能3天收款70万?
基于公开资料的商业情报分析
团体
21天知识管理OS知识点总结
0606 L5会议总结
光泉-程前对“创作者和创业者的思考”:相信团队和金惟纯内容分享
综摄法:开发潜在创造力的一种创新方法
0047、餐饮行业:60平米的鸡公煲店如何通过负风险承诺,半年时间收款300多万?
家庭陪伴师(私教)
工程管理流程
百万年薪大咖总结的20条管理金句
一级建造师第4章建设工程进度管理
第5章信息系统工程
中高层管理者的管理技能
办公室管理制度导图
银行员工道德风险数据建模思路
高绩效教练
第五章 项目范围管理
保利发展营销现场管理制度
智力训练
采购提升方向
绩效设计
办理公司
物业服务中心标识标牌标准化管理
可持续能源规划
三一氢能公司
浙江浙测人才评价中心有限公司
佛山店长周行动计划(8-14号)