无数据
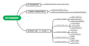
教育数字化转型与教师发展
教资初中数学 教学知识
4月份主题计划
小班学期计划
中国古代教学历史发展
《为什么学生不喜欢上学?》-1
政治:教育论1
课程开发前的准备-有备无患
荔壳记忆思维导图
教学
社会规范学习与品德发展
优秀的绵羊(批判精英教育系统本身)(强调思考、质疑)
AI时代儿童通识教育
中国教育史
第一章 西周教育制度与“六艺”教育
幼儿教育心理学
西方美术史第一章
4月龄早教思维导图
创新素养定义
有效管教的4个标准
宝宝风险规划
七大主题及其核心概念
如何说孩子才会听怎么听孩子才会说
科一背诵
教育观察研究
具身认知视域下高中思想政治大单元教学
3招搞定孩子的“拖拉磨蹭”
限制——唤醒沉睡的创造力
第五章认知过程维度
义务教育英语课程理念
直播带货营销策略
抓住0到7岁关键期培养一生的优势
教育学创立阶段
教育与教育学
教育法
教育教学核心能力
中小学教师职业道德规范 第七节 教案编制技能
普通高中体育与健康课程标准实施建议
第二章-第一节-课程概述
3.2 教师的自我意识
哈佛学霸妈妈的亲子沟通课-01
入园档案说明书
第三章中学教学
营造环境而非控制孩子:情商教育新主张
教育观
小学数学公式大全(1-6年级全)
第五章学生与教师
坚持理想信念
综合素质
传统文化里的教育智慧
讲字流程
教育云平台备课梳理
懂孩子 亲子对话
英语启蒙产品市场调研
小学语法数词
Education,Media and Holidays
第五章 教育法律责任
数字化再造校园教育
我国大专教育体系
一、中学教育学