无数据
(速记)导图速记1800单词:第69组 book 书
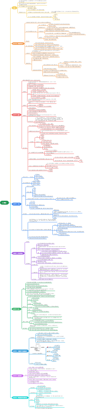
PMP-风险管理
PMP-沟通管理
企业竞争战略分析
实用电商运营思维-以双十一为例
产品问题分析模板
企业组织架构管理的七大原则
《中药专业知识二》第十二章活血祛瘀药
《中药专业知识二》第九章消食药
一级消防工程师:防火篇模块(十)防火分隔与防火构件
一级消防工程师:防火篇模块(九)平面布置和防火分隔
王心凌爆红原因分析
民事诉讼法_诉讼代理人
《拆掉思维里的墙》读书笔记
3 一元函数积分学
32.药理学 作用于消化系统的药物
31.药理学 作用于呼吸系统的药物
民事诉讼法_第三人
第十章 采购与付款循环
第六章 审计工作底稿
第八章 风险应对
第九章 销售与收款循环
pandas 数据结构
哲学
义务教育语文课程标准 2022版
借款费用
心肺复苏
机电案例100问
全面发展的教育目的及其组成部分
小学生思维发展
班级活动
板书技能
德育的基本原则
教师评价
中华人民共和国教师法
.教师的人际关系
教学设计的基本内容
增进小学生记忆的学习策略
班主任工作的内容
认知风格差异与教学
师生关系
教育的目的
小学生的感知觉的发展
小学生品德发展
小学生自我意识发展及培养
个体身心发展的特点及规律
教学系统设计
德育过程
课堂教学评价
少先队工作知识
系统架构师
提问技能
中华人民共和国教育法
提问技能训练
.教师的自我意识
创造性思维与培养
教育目的的价值取向
班主任
小学生意志发展
小学生注意发展