无数据
抓住0到7岁关键期培养一生的优势
小学1至3年级日积月累名句
3-6岁日常生活教育的理论
0~3岁儿童早期教育概述
幼儿《3-6岁》指南思维导读
幼教专业3-6岁指南
道德与法治七年级上 1-3课
3-6岁儿童指南社会领域
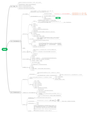
《3-6岁儿童学习与发展指南》思维导图
0-7岁关键期
《3—6岁儿童学习与发展指南》
3至6岁儿童学习与发展指南
《3-6岁儿童学习与发展指南》
3-6岁儿童学习发展指南概述
2-3岁的绘本选择纲要
3至8岁儿童需培养的品质及培养方法
3-6岁儿童学习与发展指南
0-3岁儿童的教育
3到6岁儿童学习与发展指南
七下道法1-3课思维导图
3—6岁儿童学习与发展指南 思维导图
药理学1—3
历史1-3课
1-3词根
3-6岁儿童学习与发展指南目标
《3~6岁儿童学习与发展指南》语言领域
《0-3岁的正面管教》读书笔记
《3~6儿童学习与发展指南》
《3-6岁儿童学习与发展指南》健康领域
三到六年级乘除法横纵对比
3~6岁儿童学习发展指南2
3-4岁儿童学习与发展指南
《3-6岁儿童学习与发展指南》健康领域思维导图
《3-6岁儿童学习与发展指南》读书笔记
八年级历史上册(1~3)知识点
政治(必修三)1~3课
八上历史第1-3课
1-3历史
0-3岁幼儿发展总纲
3至6岁儿童学习与发展指南健康领域
药理学1—3章
适合3-4岁孩子的5个感统游戏
3~6岁儿童与学习发展指南艺术领域
3-6岁儿童学习与发展指南(大班)
道德与法治七年级上 6-7课
思维王者-《3-6岁孩子的正面管教》读书笔记
电子测量技术3.3~3.5
控制力(1-5周训练)
九上历史3~4单元
小学数学3-6年级思维导图
0-3岁敏感期的表现
3~6岁儿童好习惯养成书
道德与法治七年级上 4-5课
业绩管理 1-3
人教版基础知识整理一至三年级
历史7年级
药理学1-3章
0-3岁婴幼儿的保育与教育
1~6年级必备公式
九年级上册化学1~3单元
SZMoon发展时间线(1-3阶段)
一到三年级的古诗
毛概1-3章
思维导图lesson1~5
选修3-3 (1)
3年规划
政治必修四,《生活与哲学》1~3课笔记整理
3단계 성장 기록법
3.0-3岁如何高效提升宝宝认知力
30年工龄年假只给5天属违法
管理学基础第3-5章
三年平均法
IGCSE化学 Chemistry chapter3, 4, 5
中国历史(1-3)
物理3-3
五上英Units1~3
简述近三年财务状况
历史一~三单元
本体论1-3章
DSP3.4~3.6
出道不足3年,每月猛赚5万元
政治1-3课
八下历史总结1-3单元
3到6岁儿童语言的发展特点与教育建议
3~6岁儿童学习与发展指南
刻意练习1-3-4